Giới thiệu
Ngôn ngữ mô hình hóa thống nhất (UML) là một ngôn ngữ mô hình hóa chuẩn hóa bao gồm một tập hợp các sơ đồ tích hợp, được sử dụng để thiết kế trực quan một hệ thống dựa trên phần mềm. Hướng dẫn này sẽ dẫn bạn từng bước tạo sơ đồ Tổng quan UML bằng Visual Paradigm, một công cụ mô hình hóa phổ biến. Chúng tôi sẽ đề cập đến các khái niệm chính, hướng dẫn từng bước và tầm quan trọng của việc sử dụng sơ đồ UML trong phát triển phần mềm.
Các khái niệm chính
Sơ đồ Tổng quan UML là gì?
Sơ đồ Tổng quan UML cung cấp cái nhìn cấp cao về một hệ thống, hiển thị các thành phần chính và sự tương tác giữa chúng. Nó thường được sử dụng để giúp các bên liên quan nắm bắt nhanh chóng kiến trúc và chức năng của hệ thống.
Tại sao nên sử dụng sơ đồ Tổng quan UML?
- Rõ ràng: Cung cấp một biểu diễn trực quan rõ ràng và súc tích về hệ thống.
- Giao tiếp: Thúc đẩy giao tiếp giữa các bên liên quan, nhà phát triển và nhà thiết kế.
- Tài liệu: Làm nhiệm vụ như bản vẽ thiết kế và triển khai hệ thống.
- Lên kế hoạch: Giúp lên kế hoạch và tổ chức quá trình phát triển.
Hướng dẫn từng bước sử dụng Visual Paradigm
Bước 1: Cài đặt Visual Paradigm
- Tải xuống: Truy cập trang web trang web Visual Paradigm và tải phần mềm.
- Cài đặt: Tuân theo hướng dẫn cài đặt cho hệ điều hành của bạn.
Bước 2: Tạo một dự án mới
- Mở Visual Paradigm: Khởi chạy ứng dụng.
- Dự án mới: Chuyển đến
Tệp>Mới>Dự án. - Đặt tên cho dự án của bạn: Nhập tên cho dự án của bạn và nhấp vào
Được.
Bước 3: Tạo sơ đồ tổng quan UML
- Chọn loại sơ đồ: Trong menu
Sơ đồmenu, chọnMới>Sơ đồ UML>Sơ đồ tổng quan. - Đặt tên sơ đồ: Đặt cho sơ đồ của bạn một tên mô tả và nhấp vào
Được.
Bước 4: Thêm các thành phần vào sơ đồ
- Thêm các tác nhân: Kéo và thả biểu tượng
Tác nhântừ thanh công cụ vào bảng vẽ. Đặt tên cho các tác nhân (ví dụ: Khách hàng, Cơ sở dữ liệu). - Thêm các trường hợp sử dụng: Sử dụng
Case sử dụngbiểu tượng để thêm các trường hợp sử dụng (ví dụ: XmlParser, Tóm tắt đơn hàng). - Thêm tương tác: Sử dụng mũi tên để thể hiện các tương tác giữa các tác nhân và các trường hợp sử dụng. Đánh nhãn các tương tác này (ví dụ: tải, getName, getOrders).
Bước 5: Xác định mối quan hệ
- Mối quan hệ liên kết: Kết nối các tác nhân với các trường hợp sử dụng bằng các đường liền để thể hiện mối quan hệ liên kết.
- Mối quan hệ phụ thuộc: Sử dụng mũi tên gạch nối để thể hiện mối quan hệ phụ thuộc giữa các thành phần.
- Tổng quát hóa: Sử dụng đầu mũi tên rỗng để thể hiện mối quan hệ tổng quát hóa nếu cần.
Bước 6: Tùy chỉnh và định dạng
- Nhãn và ghi chú: Thêm nhãn và ghi chú để cung cấp thêm ngữ cảnh.
- Định dạng: Sử dụng các công cụ định dạng để điều chỉnh màu sắc, phông chữ và bố cục nhằm tăng tính dễ đọc.
Bước 7: Lưu và xuất
- Lưu: Lưu sơ đồ của bạn bằng cách đi đến
Tệp>Lưu. - Xuất: Xuất sơ đồ dưới dạng hình ảnh hoặc PDF để chia sẻ bằng cách chọn
Tệp>Xuất.
Tại sao và cách sử dụng sơ đồ tổng quan UML
Tại sao nên sử dụng sơ đồ tổng quan UML?
- Đơn giản hóa độ phức tạp: Chia nhỏ các hệ thống phức tạp thành các thành phần có thể quản lý được.
- Nâng cao sự hợp tác: Cung cấp một ngôn ngữ chung cho các nhà phát triển, nhà thiết kế và các bên liên quan.
- Cải thiện thiết kế: Phát hiện các vấn đề tiềm tàng sớm trong giai đoạn thiết kế.
Làm thế nào để sử dụng hiệu quả sơ đồ tổng quan UML
- Bắt đầu đơn giản: Bắt đầu bằng một sơ đồ cơ bản và dần dần thêm chi tiết.
- Lặp lại: Thường xuyên xem xét và cập nhật sơ đồ khi dự án phát triển.
- Tham gia các bên liên quan: Tham gia các bên liên quan vào quá trình tạo sơ đồ để đảm bảo tính chính xác và phù hợp.
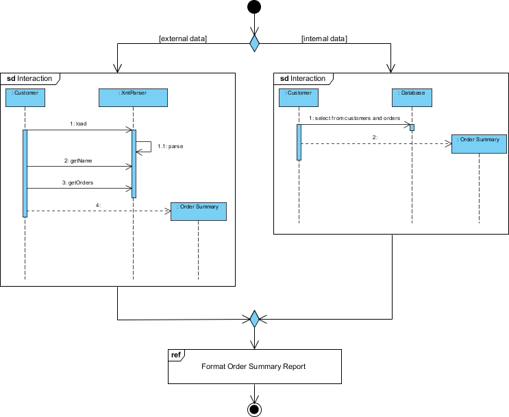
Sơ đồ tổng quan tương tác ví dụ
Sơ đồ này là một sơ đồ tổng quan UML (Ngôn ngữ mô hình hóa thống nhất) minh họa quy trình tạo báo cáo tóm tắt đơn hàng bằng cách sử dụng cả nguồn dữ liệu bên ngoài và bên trong. Nó cung cấp cái nhìn cấp cao về các tương tác giữa các thành phần và các tác nhân khác nhau tham gia vào quy trình. Hãy cùng phân tích chi tiết sơ đồ này:

Các thành phần và tác nhân
-
Tác nhân:
- Khách hàng: Đại diện cho thực thể bên ngoài tương tác với hệ thống để khởi động quy trình.
- Cơ sở dữ liệu: Đại diện cho hệ thống lưu trữ dữ liệu nội bộ lưu trữ thông tin khách hàng và đơn hàng.
-
Các thành phần hệ thống:
- XmlParser: Một thành phần chịu trách nhiệm phân tích dữ liệu XML, là dữ liệu bên ngoài trong bối cảnh này.
- Tóm tắt đơn hàng: Một thành phần tạo báo cáo tóm tắt đơn hàng.
Luồng quy trình
-
Đường dẫn dữ liệu bên ngoài (Bên trái):
- Khách hàng tương tác với XmlParser.
- Các Khách hàng thực hiện các hành động sau:
- tải: Tải dữ liệu XML.
- : Truy xuất tên từ dữ liệu XML.: Truy xuất tên từ dữ liệu XML.
- : Truy xuất chi tiết đơn hàng từ dữ liệu XML.: Truy xuất chi tiết đơn hàng từ dữ liệu XML.
- Các XmlParser xử lý dữ liệu và gửi nó đến Báo cáo tóm tắt đơn hàng thành phần.
- Các Báo cáo tóm tắt đơn hàng thành phần tạo báo cáo tóm tắt đơn hàng bằng cách sử dụng dữ liệu XML đã được phân tích.
-
Đường dẫn dữ liệu nội bộ (Bên phải):
- Khách hàng tương tác với Cơ sở dữ liệu.
- Các Khách hàng thực hiện hành động sau:
- chọn từ khách hàng và đơn hàng: Truy vấn cơ sở dữ liệu để chọn thông tin khách hàng và đơn hàng liên quan.
- Thành phần Cơ sở dữ liệu gửi dữ liệu đã chọn đến Tóm tắt đơn hàng thành phần.
- Thành phần Tóm tắt đơn hàng thành phần tạo báo cáo tóm tắt đơn hàng bằng cách sử dụng dữ liệu được truy xuất từ cơ sở dữ liệu.
-
Kết hợp dữ liệu:
- Cả nguồn bên ngoài (dữ liệu XML) và nguồn bên trong (dữ liệu cơ sở dữ liệu) đều đóng góp vào Tóm tắt đơn hàng thành phần.
- Thành phần Tóm tắt đơn hàng thành phần tích hợp dữ liệu từ cả hai nguồn để định dạng và tạo báo cáo tóm tắt đơn hàng cuối cùng.
Nút quyết định
- Hình thoi đại diện cho nút quyết định nơi hệ thống quyết định có sử dụng dữ liệu bên ngoài, dữ liệu nội bộ hay cả hai để tạo báo cáo tóm tắt đơn hàng.
Đầu ra cuối cùng
- Định dạng báo cáo tóm tắt đơn hàng: Bước cuối cùng nơi báo cáo tóm tắt đơn hàng được định dạng và chuẩn bị để sử dụng. Đây là mục tiêu cuối cùng của quy trình được minh họa trong sơ đồ.
Giải thích
- Mục đích: Sơ đồ minh họa một hệ thống được thiết kế để tạo báo cáo tóm tắt đơn hàng bằng cách tích hợp dữ liệu từ cả tệp XML bên ngoài và cơ sở dữ liệu nội bộ.
- Tính linh hoạt: Hệ thống có tính linh hoạt, có khả năng xử lý dữ liệu từ các nguồn khác nhau và kết hợp chúng để tạo ra một báo cáo toàn diện.
- Tương tác: Nó làm nổi bật các tương tác giữa khách hàng, các nguồn dữ liệu (XML và cơ sở dữ liệu), và các thành phần hệ thống chịu trách nhiệm xử lý và báo cáo.
Sơ đồ Tổng quan UML này hữu ích để hiểu kiến trúc cấp cao và luồng quá trình tạo báo cáo tóm tắt đơn hàng, giúp việc truyền đạt thiết kế hệ thống đến các bên liên quan và nhà phát triển trở nên dễ dàng hơn.
Kết luận
Việc tạo sơ đồ Tổng quan UML bằng Visual Paradigm là một quy trình đơn giản có thể nâng cao đáng kể quy trình phát triển phần mềm của bạn. Bằng cách cung cấp một biểu diễn trực quan rõ ràng về hệ thống của bạn, bạn có thể cải thiện giao tiếp, lập kế hoạch và thành công tổng thể của dự án. Dù bạn là người mới bắt đầu hay một nhà phát triển có kinh nghiệm, việc thành thạo các sơ đồ UML là một kỹ năng quý giá sẽ mang lại lợi ích cho các dự án và hợp tác nhóm của bạn.
Tài liệu tham khảo về UML và Sơ đồ Tổng quan Tương tác
- Sơ đồ Tổng quan Tương tác là gì?
Một giới thiệu về Sơ đồ Tổng quan Tương tác, giải thích mục đích của chúng và cách chúng cung cấp cái nhìn cấp cao về luồng điều khiển trong một hệ thống. - Sơ đồ Tổng quan Tương tác – Công cụ mô hình hóa UML
Tổng quan về Sơ đồ Tổng quan Tương tác, chi tiết về ký hiệu của nó và cách nó tích hợp với các sơ đồ UML khác. - Giải mã Sơ đồ Tổng quan Tương tác trong UML
Một hướng dẫn toàn diện đi sâu vào các thành phần và ý nghĩa của Sơ đồ Tổng quan Tương tác trong UML. - Sơ đồ Tổng quan Tương tác so với Sơ đồ Tương tác so với Sơ đồ Hoạt động trong UML
Một phân tích so sánh giữa Sơ đồ Tổng quan Tương tác, Sơ đồ Tương tác và Sơ đồ Hoạt động, làm nổi bật sự khác biệt và các trường hợp sử dụng của chúng. - Làm thế nào để vẽ Sơ đồ Tổng quan Tương tác?
Một hướng dẫn từng bước về việc tạo Sơ đồ Tổng quan Tương tác bằng Visual Paradigm, bao gồm các ví dụ thực tế. - Ví dụ về Sơ đồ Tổng quan Tương tác
Một bộ sưu tập các ví dụ minh họa cách sử dụng Sơ đồ Tổng quan Tương tác để tổ chức các chuỗi tương tác trong một hệ thống. - Sơ đồ Tổng quan Tương tác – Cộng đồng Visual Paradigm
Một tài liệu PDF chi tiết thảo luận về các thành phần và ứng dụng của Sơ đồ Tổng quan Tương tác trong UML. - Sơ đồ Tương tác trong UML là gì
Một tổng quan về Sơ đồ Tương tác trong UML, giải thích vai trò của chúng trong việc mô hình hóa các khía cạnh động của một hệ thống. - Sơ đồ Tổng quan Tương tác
Một bài viết trên Wikipedia cung cấp tổng quan chung về Sơ đồ Tổng quan Tương tác, bao gồm mục đích và các thành phần của chúng. - Sơ đồ Thứ tự và Sơ đồ Tương tác: Sự khác biệt là gì và làm thế nào để tạo ra chúng?
Một cuộc thảo luận trên diễn đàn làm rõ sự khác biệt giữa Sơ đồ Thứ tự và Sơ đồ Tổng quan Tương tác, kèm theo hướng dẫn về cách tạo chúng. - Ngôn ngữ mô hình hóa thống nhất (UML) là gì?
Một giới thiệu về UML, bao gồm mục đích, lịch sử và các loại sơ đồ khác nhau, bao gồm cả Sơ đồ Tổng quan Tương tác. - Ký hiệu Sơ đồ Tổng quan Tương tác
Thông tin chi tiết về ký hiệu được sử dụng trong Sơ đồ Tổng quan Tương tác, bao gồm các biểu tượng và ý nghĩa của chúng.











