Wprowadzenie
Język modelowania jednolity (UML) to standardowy język modelowania składający się z zintegrowanej zbioru diagramów, które służą do wizualnego projektowania systemu opartego na oprogramowaniu. Ten poradnik pomoże Ci utworzyć diagram przeglądowy UML za pomocą Visual Paradigm, popularnego narzędzia modelowania. Omówimy kluczowe koncepcje, krok po kroku instrukcje oraz znaczenie używania diagramów UML w rozwoju oprogramowania.
Kluczowe koncepcje
Co to jest diagram przeglądowy UML?
Diagram przeglądowy UML zapewnia widok najwyższego poziomu systemu, pokazując główne komponenty oraz ich wzajemne interakcje. Jest często używany do szybkiego zrozumienia przez stakeholderów architektury i funkcjonalności systemu.
Dlaczego warto używać diagramów przeglądowych UML?
- Jasność: Zapewnia jasny i zwięzły wizualny obraz systemu.
- Komunikacja: Ułatwia komunikację między stakeholderami, programistami i projektantami.
- Dokumentacja: Służy jako szkic projektu i implementacji systemu.
- Planowanie: Pomaga w planowaniu i organizowaniu procesu rozwoju.
Poradnik krok po kroku z użyciem Visual Paradigm
Krok 1: Zainstaluj Visual Paradigm
- Pobierz: Odwiedź stronę stronę Visual Paradigm i pobierz oprogramowanie.
- Zainstaluj: Postępuj zgodnie z instrukcjami instalacji dla Twojego systemu operacyjnego.
Krok 2: Utwórz nowy projekt
- Otwórz Visual Paradigm: Uruchom aplikację.
- Nowy projekt: Przejdź do
Plik>Nowy>Projekt. - Nazwij swój projekt: Wprowadź nazwę projektu i kliknij
OK.
Krok 3: Utwórz diagram przeglądowy UML
- Wybierz typ diagramu: W menu
DiagramwybierzNowy>Diagram UML>Diagram przeglądowy. - Nazwij diagram: Nadaj diagramowi opisową nazwę i kliknij
OK.
Krok 4: Dodaj elementy do diagramu
- Dodaj aktorów: Przeciągnij i upuść ikonę
Aktorz paska narzędzi na płótno. Nadaj im nazwy (np. Klient, Baza danych). - Dodaj przypadki użycia: Użyj
Przypadek użyciaIkona do dodawania przypadków użycia (np. XmlParser, Podsumowanie zamówienia). - Dodaj interakcje: Użyj strzałek, aby pokazać interakcje między aktorami a przypadkami użycia. Oznacz te interakcje (np. załaduj, getName, getOrders).
Krok 5: Zdefiniuj relacje
- Związki: Połącz aktorów z przypadkami użycia liniami ciągłymi, aby pokazać związki.
- Zależności: Użyj przerywanych strzałek, aby pokazać zależności między elementami.
- Ogólnienie: Użyj pustych głów strzałek, aby pokazać relacje ogólnienia, jeśli to konieczne.
Krok 6: Dostosuj i sformatuj
- Etykiety i notatki: Dodaj etykiety i notatki, aby dostarczyć dodatkowy kontekst.
- Formatowanie: Użyj narzędzi formatowania, aby dostosować kolory, czcionki i układ dla lepszej czytelności.
Krok 7: Zapisz i eksportuj
- Zapisz: Zapisz swój diagram, przechodząc do
Plik>Zapisz. - Eksportuj: Eksportuj diagram jako obraz lub plik PDF do udostępniania, wybierając
Plik>Eksportuj.
Dlaczego i jak używać diagramów przeglądowych UML
Dlaczego używać diagramów przeglądowych UML?
- Uprość złożoność: Podziel złożone systemy na zarządzalne komponenty.
- Popraw współpracę: Zapewnij wspólny język dla programistów, projektantów i interesariuszy.
- Ulepsz projekt: Zidentyfikuj potencjalne problemy na wczesnym etapie projektowania.
Jak skutecznie używać diagramów przeglądowych UML
- Zacznij od prostego: Zaczynaj od podstawowego diagramu i stopniowo dodawaj szczegóły.
- Iteruj: Regularnie przeglądaj i aktualizuj diagram w miarę rozwoju projektu.
- Zaangażuj interesariuszy: Zaangażuj interesariuszy w proces tworzenia diagramu, aby zapewnić jego poprawność i trafność.
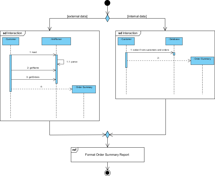
Przykład diagramu przeglądowego interakcji
Ten diagram to diagram przeglądowy UML (Unified Modeling Language), który ilustruje proces tworzenia raportu podsumowania zamówienia przy użyciu zarówno zewnętrznych, jak i wewnętrznych źródeł danych. Daje on ogólne spojrzenie na interakcje między różnymi komponentami i aktorami uczestniczącymi w procesie. Przeanalizujmy teraz ten diagram szczegółowo:

Komponenty i aktorzy
-
Aktorzy:
- Klient: Reprezentuje zewnętrzny element, który współdziała z systemem w celu rozpoczęcia procesu.
- Baza danych: Reprezentuje wewnętrzny system przechowywania danych, który przechowuje informacje o klientach i zamówieniach.
-
Komponenty systemu:
- XmlParser: Komponent odpowiedzialny za przetwarzanie danych XML, które w tym kontekście są danymi zewnętrznymi.
- Podsumowanie zamówienia: Komponent odpowiedzialny za generowanie raportu podsumowania zamówienia.
Przepływ procesu
-
Ścieżka danych zewnętrznych (strona lewa):
- Klient współpracuje z XmlParser.
- Plik Klient wykonuje następujące czynności:
- wczytaj: Wczytuje dane XML.
- : Pobiera nazwę z danych XML.: Pobiera nazwę z danych XML.
- : Pobiera szczegóły zamówień z danych XML.: Pobiera szczegóły zamówień z danych XML.
- Plik XmlParser przetwarza dane i przesyła je do Podsumowanie zamówień składnika.
- Plik Podsumowanie zamówień składnik generuje raport podsumowania zamówienia przy użyciu przetworzonych danych XML.
-
Ścieżka danych wewnętrznych (strona prawa):
- Klient współpracuje z Baza danych.
- Plik Klient wykonuje następującą czynność:
- wybierz z klientów i zamówień: Zapytanie do bazy danych w celu wybrania odpowiednich informacji o kliencie i zamówieniu.
- System Baza danych wysyła wybrane dane do Podsumowanie zamówienia składnika.
- System Podsumowanie zamówienia składnik generuje raport podsumowania zamówienia przy użyciu danych pobranych z bazy danych.
-
Łączenie danych:
- Oba źródła zewnętrzne (dane XML) i wewnętrzne (dane bazy danych) przyczyniają się do Podsumowanie zamówienia składnika.
- System Podsumowanie zamówienia składnik integruje dane z obu źródeł w celu sformatowania i wygenerowania ostatecznego raportu podsumowania zamówienia.
Węzeł decyzyjny
- Kształt diamentu reprezentuje węzeł decyzyjny, w którym system decyduje, czy użyć danych zewnętrznych, danych wewnętrznych lub obu razem do wygenerowania raportu podsumowania zamówienia.
Ostateczny wynik
- Sformatuj raport podsumowania zamówienia: Ostatni krok, w którym raport podsumowania zamówienia jest sformatowany i przygotowany do użycia. Jest to końcowy cel procesu przedstawionego na diagramie.
Interpretacja
- Cel: Diagram przedstawia system zaprojektowany do generowania raportów podsumowania zamówień poprzez integrację danych z zewnętrznych plików XML i wewnętrznej bazy danych.
- Elastyczność: System jest elastyczny, potrafi przetwarzać dane z różnych źródeł i łączyć je w celu wygenerowania kompletnego raportu.
- Interakcja: Wyróżnia interakcje między klientem, źródłami danych (XML i baza danych) oraz składnikami systemu odpowiedzialnymi za przetwarzanie i raportowanie.
Ten diagram przeglądowy UML jest przydatny do zrozumienia architektury najwyższego poziomu i przebiegu procesu generowania raportu podsumowania zamówień, ułatwiając komunikację projektu systemu z zaangażowanymi stronami i programistami.
Wnioski
Tworzenie diagramu przeglądowego UML za pomocą Visual Paradigm to prosty proces, który może znacząco poprawić Twój przepływ pracy w tworzeniu oprogramowania. Dzięki jasnemu, wizualnemu przedstawieniu systemu możesz poprawić komunikację, planowanie i ogólny sukces projektu. Niezależnie od tego, czy jesteś początkującym, czy doświadczonym programistą, opanowanie diagramów UML to cenna umiejętność, która przyniesie korzyści Twoim projektom i współpracy zespołowej.
UML i odniesienie do diagramu przeglądowego interakcji
- Co to jest diagram przeglądowy interakcji?
Wprowadzenie do diagramów przeglądowych interakcji, wyjaśniające ich cel oraz sposób przedstawiania ogólnego przebiegu sterowania w systemie. - Diagram przeglądowy interakcji – narzędzie modelowania UML
Omówienie diagramu przeglądowego interakcji, szczegółowe informacje o jego notacji oraz sposobie integracji z innymi diagramami UML. - Rozjaśnianie diagramów przeglądowych interakcji w UML
Kompletny przewodnik, który szczegółowo omawia składniki i znaczenie diagramów przeglądowych interakcji w UML. - Diagram przeglądowy interakcji w UML w porównaniu do diagramu interakcji i diagramu aktywności
Analiza porównawcza diagramów przeglądowych interakcji, diagramów interakcji i diagramów aktywności, podkreślająca ich różnice i zastosowania. - Jak narysować diagram przeglądowy interakcji?
Poradnik krok po kroku tworzenia diagramów przeglądowych interakcji za pomocą Visual Paradigm, wraz z praktycznymi przykładami. - Przykłady diagramów przeglądowych interakcji
Zbiór przykładów ilustrujących zastosowanie diagramów przeglądowych interakcji do organizowania sekwencji interakcji w systemie. - Diagram przeglądowy interakcji – społeczność Visual Paradigm
Szczegółowy dokument PDF omawiający elementy i zastosowania diagramów przeglądowych interakcji w UML. - Co to są diagramy interakcji w UML?
Omówienie diagramów interakcji w UML, wyjaśniające ich rolę w modelowaniu aspektów dynamicznych systemu. - Diagram przeglądowy interakcji
Artykuł z Wikipedii przedstawiający ogólny przegląd diagramów przeglądowych interakcji, w tym ich cel i składniki. - Diagramy sekwencji i interakcji: jaka jest różnica i jak je tworzyć?
Dyskusja na forum wyjaśniająca różnice między diagramami sekwencji a diagramami przeglądowymi interakcji, z wskazówkami dotyczącymi ich tworzenia. - Co to jest Unified Modeling Language (UML)?
Wprowadzenie do UML, obejmujące jego cel, historię oraz różne typy diagramów, w tym diagramy przeglądowe interakcji. - Notacja diagramu przeglądowego interakcji
Szczegółowe informacje o notacji używanej w diagramach przeglądowych interakcji, w tym symbolach i ich znaczeniu.











