はじめに
統一モデリング言語(UML)は、ソフトウェア主体のシステムを視覚的に設計するために使用される、統合された図のセットからなる標準化されたモデリング言語です。このチュートリアルでは、人気のあるモデリングツールであるVisual Paradigmを使用してUML概要図を作成する手順を紹介します。主要な概念、ステップバイステップの手順、およびソフトウェア開発におけるUML図の使用の重要性についてもカバーします。
主要な概念
UML概要図とは何ですか?
UML概要図は、システムの高レベルな視点を提供し、主要なコンポーネントとそれらの相互作用を示します。これは、ステークホルダーにシステムのアーキテクチャや機能を迅速に理解させるためによく使用されます。
なぜUML概要図を使用するのか?
- 明確さ:システムの明確で簡潔な視覚的表現を提供する。
- コミュニケーション:ステークホルダー、開発者、デザイナー間のコミュニケーションを促進する。
- 文書化:システム設計および実装のためのブループリントとして機能する。
- 計画:開発プロセスの計画と整理を助ける。
Visual Paradigmを使用したステップバイステップガイド
ステップ1:Visual Paradigmのインストール
- ダウンロード:以下のサイトにアクセスするVisual Paradigmのウェブサイトからソフトウェアをダウンロードする。
- インストール:あなたのオペレーティングシステムに応じたインストール手順に従ってください。
ステップ2:新しいプロジェクトの作成
- Visual Paradigmを開く:アプリケーションを起動する。
- 新しいプロジェクト:以下の場所へ移動する
ファイル>新規>プロジェクト. - プロジェクト名の入力: プロジェクト名を入力して[OK]をクリックしてください
OK.
ステップ3:UML概要図の作成
- 図の種類を選択: [
図]メニューから[新規>UML図>概要図. - 図の名前を入力: 図に説明的な名前を付けて[OK]をクリックしてください
OK.
ステップ4:図に要素を追加
- アクターの追加: ツールバーから[
アクター]アイコンをキャンバスにドラッグアンドドロップしてください。アクターに名前を付けてください(例:顧客、データベース)。 - ユースケースの追加: [
ユースケースユースケースを追加するアイコン(例:XmlParser、注文概要)。 - 相互作用の追加アクターとユースケース間の相互作用を示すために矢印を使用する。これらの相互作用にラベルを付ける(例:load、getName、getOrders)。
ステップ5:関係の定義
- 関連実線でアクターとユースケースを接続して、関連を示す。
- 依存関係要素間の依存関係を示すために破線の矢印を使用する。
- 一般化必要に応じて、空心の矢印頭を使用して一般化関係を示す。
ステップ6:カスタマイズとフォーマット
- ラベルとノート追加の文脈を提供するためにラベルとノートを追加する。
- フォーマットフォーマットツールを使用して、色、フォント、レイアウトを調整して可読性を高める。
ステップ7:保存とエクスポート
- 保存「ファイル」→「保存」を選択して図を保存する。
ファイル>保存. - エクスポート「ファイル」→「エクスポート」を選択して、図を画像またはPDF形式でエクスポートして共有する。
ファイル>エクスポート.
UML概要図の使い方とその意義
UML概要図を使用する理由は何か?
- 複雑さを簡素化する: 複雑なシステムを管理可能なコンポーネントに分解する。
- 協働を強化する: 開発者、デザイナー、ステークホルダーの間で共通の言語を提供する。
- 設計を改善する: 設計段階の初期に潜在的な問題を特定する。
UML概要図を効果的に使う方法
- シンプルから始める: 基本的な図から始め、段階的に詳細を追加する。
- 反復する: プロジェクトの進展に応じて、図を定期的に見直し、更新する。
- ステークホルダーを参加させる: 図の作成プロセスにステークホルダーを参加させ、正確性と関連性を確保する。
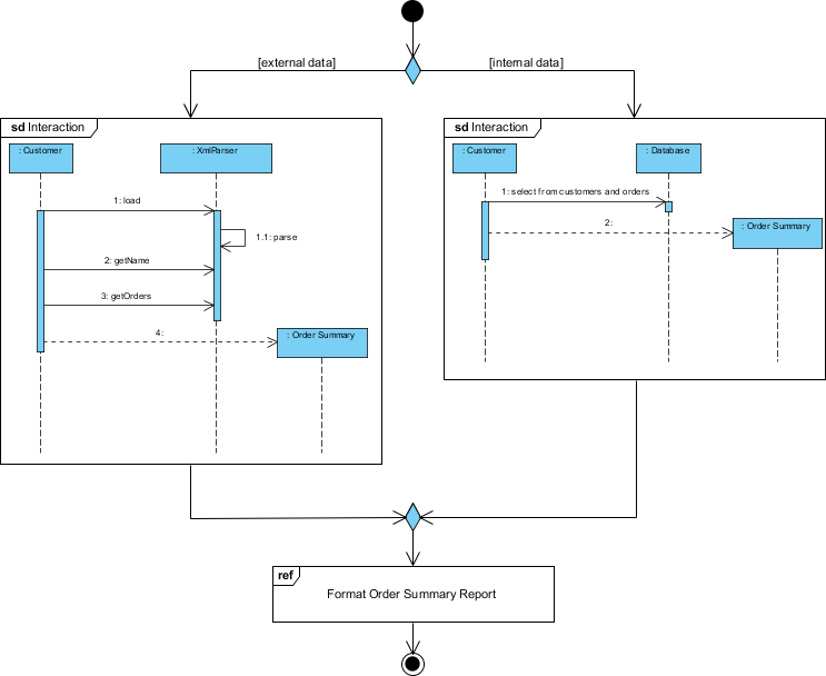
インタラクション概要図の例
この図は、外部および内部のデータソースを用いて注文要約レポートを生成するプロセスを示すUML(統合モデル化言語)概要図である。この図は、プロセスに関与するさまざまなコンポーネントやエイクター間の相互作用を高レベルで示している。図の詳細を一つずつ見ていきましょう:

コンポーネントとエイクター
-
エイクター:
- 顧客: プロセスを開始するためにシステムとやり取りする外部エイクターを表す。
- データベース: 顧客および注文情報を保持する内部データストレージシステムを表す。
-
システムコンポーネント:
- XmlParser: この文脈における外部データであるXMLデータを解析する責任を持つコンポーネント。
- 注文要約: 注文要約レポートを生成するコンポーネント。
プロセスフロー
-
外部データパス(左側):
- 顧客は以下のものとやり取りする:XmlParser.
- この顧客は以下の操作を実行する:
- load:XMLデータを読み込む。
- getName:XMLデータから名前を取得する。
- getOrders:XMLデータから注文の詳細を取得する。
- このXmlParserはデータを処理し、以下のものに送信する:注文要約コンポーネント。
- この注文要約コンポーネントは、解析されたXMLデータを使用して注文要約レポートを生成する。
-
内部データパス(右側):
- 顧客は以下のものとやり取りする:データベース.
- この顧客以下の操作を実行する:
- 顧客と注文から選択データベースを照会して、関連する顧客および注文情報を選択する。
- そのデータベースは選択されたデータを次のものに送信する注文概要コンポーネント。
- その注文概要コンポーネントは、データベースから取得したデータを使用して注文概要レポートを生成する。
-
データの統合:
- 外部(XMLデータ)および内部(データベースデータ)の両方のソースが、次のものに貢献する注文概要コンポーネント。
- その注文概要コンポーネントは、両方のソースからのデータを統合して、最終的な注文概要レポートをフォーマットおよび生成する。
決定ノード
- ダイヤモンド型は、システムが外部データ、内部データ、または両方を使用して注文概要レポートを生成するかを決定する決定ノードを表す。
最終出力
- 注文概要レポートのフォーマット最終段階であり、注文概要レポートがフォーマットされ、使用のために準備される。これは図に示されたプロセスの最終目標である。
解釈
- 目的図は、外部のXMLファイルと内部データベースからのデータを統合して注文概要レポートを生成するように設計されたシステムを示している。
- 柔軟性システムは柔軟であり、異なるソースからのデータを処理し、それらを統合して包括的なレポートを生成できる。
- インタラクション: 顧客、データソース(XMLおよびデータベース)、および処理とレポートを担当するシステムコンポーネント間の相互作用を強調しています。
このUML概要図は、注文要約レポート作成プロセスの高レベルなアーキテクチャとフローを理解するのに役立ち、ステークホルダーおよび開発者にシステム設計を伝えることを容易にします。
結論
Visual Paradigmを使用してUML概要図を作成することは、直感的なプロセスであり、ソフトウェア開発ワークフローを著しく向上させることができます。システムの明確で視覚的な表現を提供することで、コミュニケーション、計画、全体的なプロジェクトの成功を向上させられます。初心者であろうと経験豊富な開発者であろうと、UML図を習得することは、プロジェクトおよびチーム協力に大きな利点をもたらす貴重なスキルです。
UMLおよびインタラクション概要図リファレンス
- インタラクション概要図とは何か?
インタラクション概要図の紹介であり、その目的とシステム内の制御フローの高レベルな視点を提供する方法について説明しています。 - インタラクション概要図 – UMLモデリングツール
インタラクション概要図の概要であり、その記法と他のUML図との統合方法について詳しく説明しています。 - UMLにおけるインタラクション概要図の解説
UMLにおけるインタラクション概要図の構成要素とその重要性について詳しく解説する包括的なガイドです。 - UMLにおけるインタラクション概要図 vs インタラクション図 vs アクティビティ図
インタラクション概要図、インタラクション図、アクティビティ図の比較分析であり、それぞれの違いと使用事例を強調しています。 - どうやってインタラクション概要図を描くか?
Visual Paradigmを使用してインタラクション概要図を作成するためのステップバイステップのチュートリアルであり、実際の例を含んでいます。 - インタラクション概要図の例
システム内の相互作用のシーケンスを整理する際のインタラクション概要図の使用例をまとめたものです。 - インタラクション概要図 – Visual Paradigmコミュニティサークル
UMLにおけるインタラクション概要図の要素と応用について詳しく議論した詳細なPDFドキュメント。 - UMLにおけるインタラクション図とは何か
UMLにおけるインタラクション図の概要であり、システムの動的側面をモデル化する際の役割を説明しています。 - インタラクション概要図
インタラクション概要図の一般的な概要を提供するWikipedia記事であり、目的や構成要素を含んでいます。 - シーケンス図とインタラクション図:違いは何で、どうやって作成するか?
シーケンス図とインタラクション概要図の違いを明確にするフォーラムの議論であり、作成方法についてのガイドも提供しています。 - 統一モデリング言語(UML)とは何か?
UMLの紹介であり、目的、歴史、およびインタラクション概要図を含むさまざまな図の種類についてカバーしています。 - インタラクション概要図の記法
インタラクション概要図で使用される記法に関する詳細情報であり、記号とその意味を含んでいます。











