Introdução
Linguagem de Modelagem Unificada (UML) é uma linguagem de modelagem padronizada composta por um conjunto integrado de diagramas, usados para projetar visualmente um sistema intensivo em software. Este tutorial irá guiá-lo na criação de um Diagrama de Visão Geral UML usando o Visual Paradigm, uma ferramenta de modelagem popular. Abordaremos conceitos-chave, instruções passo a passo e a importância do uso de diagramas UML no desenvolvimento de software.
Conceitos-Chave
O que é um Diagrama de Visão Geral UML?
Um Diagrama de Visão Geral UML fornece uma visão de alto nível de um sistema, mostrando os principais componentes e suas interações. É frequentemente usado para dar aos interessados uma compreensão rápida da arquitetura e funcionalidade do sistema.
Por que usar Diagramas de Visão Geral UML?
- Clareza: Fornece uma representação visual clara e concisa do sistema.
- Comunicação: Facilita a comunicação entre partes interessadas, desenvolvedores e designers.
- Documentação: Serve como um projeto para o design e implementação do sistema.
- Planejamento: Ajuda no planejamento e organização do processo de desenvolvimento.
Guia Passo a Passo Usando o Visual Paradigm
Passo 1: Instalar o Visual Paradigm
- Baixar: Visite o site site do Visual Paradigm e baixe o software.
- Instalar: Siga as instruções de instalação para o seu sistema operacional.
Passo 2: Criar um Novo Projeto
- Abrir o Visual Paradigm: Inicie o aplicativo.
- Novo Projeto: Vá para
Arquivo>Novo>Projeto. - Nomeie seu Projeto: Digite um nome para seu projeto e clique em
OK.
Etapa 3: Criar um Diagrama de Visão Geral UML
- Selecione o Tipo de Diagrama: No menu de
DiagramaselecioneNovo>Diagrama UML>Diagrama de Visão Geral. - Nomeie o Diagrama: Dê um nome descritivo ao seu diagrama e clique em
OK.
Etapa 4: Adicionar Elementos ao Diagrama
- Adicionar Atores: Arraste e solte o ícone de
Atorda barra de ferramentas para a área de desenho. Nomeie os atores (por exemplo, Cliente, Banco de Dados). - Adicionar Casos de Uso: Use o
Casos de Usoícone para adicionar casos de uso (por exemplo, XmlParser, Resumo do Pedido). - Adicionar Interações: Use setas para mostrar interações entre atores e casos de uso. Rotule essas interações (por exemplo, carregar, getNome, getPedidos).
Etapa 5: Definir Relacionamentos
- Associações: Conecte atores a casos de uso com linhas contínuas para mostrar associações.
- Dependências: Use setas tracejadas para mostrar dependências entre elementos.
- Generalização: Use pontas de seta vazias para mostrar relações de generalização, se necessário.
Etapa 6: Personalizar e Formatar
- Rótulos e Notas: Adicione rótulos e notas para fornecer contexto adicional.
- Formatação: Use as ferramentas de formatação para ajustar cores, fontes e layout para melhor legibilidade.
Etapa 7: Salvar e Exportar
- Salvar: Salve seu diagrama indo para
Arquivo>Salvar. - Exportar: Exporte o diagrama como imagem ou PDF para compartilhar, selecionando
Arquivo>Exportar.
Por que e como usar diagramas de visão geral UML
Por que usar diagramas de visão geral UML?
- Simplifique a Complexidade: Divida sistemas complexos em componentes gerenciáveis.
- Melhore a Colaboração: Forneça uma linguagem comum para desenvolvedores, designers e partes interessadas.
- Melhore o Design: Identifique problemas potenciais cedo na fase de design.
Como usar diagramas de visão geral UML de forma eficaz
- Comece Simples: Comece com um diagrama básico e adicione detalhes gradualmente.
- Itere: Revise e atualize regularmente o diagrama conforme o projeto evolui.
- Envolva as Partes Interessadas: Envolve as partes interessadas no processo de criação do diagrama para garantir precisão e relevância.
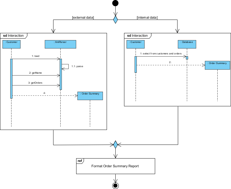
Exemplo de Diagrama de Visão Geral de Interação
Este diagrama é um diagrama de visão geral UML (Linguagem de Modelagem Unificada) que ilustra o processo de geração de um relatório de resumo de pedidos usando fontes de dados externas e internas. Ele fornece uma visão de alto nível das interações entre diferentes componentes e atores envolvidos no processo. Vamos analisar o diagrama em detalhes:

Componentes e Atores
-
Atores:
- Cliente: Representa a entidade externa que interage com o sistema para iniciar o processo.
- Banco de Dados: Representa o sistema de armazenamento interno de dados que mantém informações de clientes e pedidos.
-
Componentes do Sistema:
- XmlParser: Um componente responsável por analisar dados XML, que são dados externos neste contexto.
- Resumo do Pedido: Um componente que gera o relatório de resumo do pedido.
Fluxo de Processo
-
Caminho de Dados Externos (Lado Esquerdo):
- Cliente interage com o XmlParser.
- O Cliente realiza as seguintes ações:
- carregar: Carrega os dados XML.
- : Recupera o nome dos dados XML.: Recupera o nome dos dados XML.
- : Recupera os detalhes dos pedidos dos dados XML.: Recupera os detalhes dos pedidos dos dados XML.
- O XmlParser processa os dados e envia para o Resumo do Pedido componente.
- O Resumo do Pedido componente gera o relatório de resumo do pedido usando os dados XML analisados.
-
Caminho de Dados Internos (Lado Direito):
- Cliente interage com o Banco de Dados.
- O Cliente realiza a seguinte ação:
- selecionar de clientes e pedidos: Consulta o banco de dados para selecionar informações relevantes sobre clientes e pedidos.
- O Banco de Dados envia os dados selecionados para o Resumo do Pedido componente.
- O Resumo do Pedido componente gera o relatório de resumo do pedido usando os dados recuperados do banco de dados.
-
Combinando Dados:
- Tanto fontes externas (dados XML) quanto internas (dados do banco de dados) contribuem para o Resumo do Pedido componente.
- O Resumo do Pedido componente integra os dados de ambas as fontes para formatar e gerar o relatório final de resumo do pedido.
Nó de Decisão
- A forma de losango representa um nó de decisão em que o sistema decide se usar dados externos, dados internos ou ambos para gerar o relatório de resumo do pedido.
Saída Final
- Formatar Relatório de Resumo do Pedido: O passo final em que o relatório de resumo do pedido é formatado e preparado para uso. Este é o objetivo final do processo representado no diagrama.
Interpretação
- Propósito: O diagrama ilustra um sistema projetado para gerar relatórios de resumo de pedidos ao integrar dados de arquivos XML externos e um banco de dados interno.
- Flexibilidade: O sistema é flexível, capaz de lidar com dados de diferentes fontes e combiná-los para produzir um relatório abrangente.
- Interação: Destaca as interações entre o cliente, fontes de dados (XML e banco de dados) e os componentes do sistema responsáveis pelo processamento e relatórios.
Este diagrama de visão geral UML é útil para compreender a arquitetura de alto nível e o fluxo do processo de geração do relatório de resumo de pedidos, facilitando a comunicação do design do sistema para partes interessadas e desenvolvedores.
Conclusão
Criar um diagrama de visão geral UML usando o Visual Paradigm é um processo simples que pode melhorar significativamente sua workflow de desenvolvimento de software. Ao fornecer uma representação clara e visual do seu sistema, você pode melhorar a comunicação, planejamento e sucesso geral do projeto. Seja você um iniciante ou um desenvolvedor experiente, dominar os diagramas UML é uma habilidade valiosa que beneficiará seus projetos e colaborações em equipe.
Referência de UML e Diagrama de Visão Geral de Interação
- O que é o Diagrama de Visão Geral de Interação?
Uma introdução aos Diagramas de Visão Geral de Interação, explicando seu propósito e como fornecem uma visão de alto nível do fluxo de controle dentro de um sistema. - Diagrama de Visão Geral de Interação – Ferramenta de Modelagem UML
Uma visão geral do Diagrama de Visão Geral de Interação, detalhando sua notação e como ele se integra a outros diagramas UML. - Desvendando os Diagramas de Visão Geral de Interação no UML
Um guia abrangente que aprofunda os componentes e a significância dos Diagramas de Visão Geral de Interação no UML. - Diagrama de Visão Geral de Interação vs Diagrama de Interação vs Diagrama de Atividade no UML
Uma análise comparativa dos Diagramas de Visão Geral de Interação, Diagramas de Interação e Diagramas de Atividade, destacando suas diferenças e casos de uso. - Como desenhar um Diagrama de Visão Geral de Interação?
Um tutorial passo a passo sobre como criar Diagramas de Visão Geral de Interação usando o Visual Paradigm, incluindo exemplos práticos. - Exemplos de Diagrama de Visão Geral de Interação
Uma coleção de exemplos que demonstram o uso de Diagramas de Visão Geral de Interação na organização de sequências de interações dentro de um sistema. - Diagrama de Visão Geral de Interação – Círculo da Comunidade Visual Paradigm
Um documento PDF detalhado que discute os elementos e aplicações dos Diagramas de Visão Geral de Interação no UML. - O que são Diagramas de Interação no UML
Uma visão geral dos Diagramas de Interação no UML, explicando seu papel na modelagem dos aspectos dinâmicos de um sistema. - Diagrama de Visão Geral de Interação
Um artigo da Wikipedia que fornece uma visão geral geral dos Diagramas de Visão Geral de Interação, incluindo seu propósito e componentes. - Diagramas de Sequência e de Interação: Qual é a diferença e como você os cria?
Uma discussão em fórum que esclarece as diferenças entre Diagramas de Sequência e Diagramas de Visão Geral de Interação, com orientações sobre sua criação. - O que é a Linguagem de Modelagem Unificada (UML)?
Uma introdução ao UML, abrangendo seu propósito, história e vários tipos de diagramas, incluindo Diagramas de Visão Geral de Interação. - Notação do Diagrama de Visão Geral de Interação
Informações detalhadas sobre a notação usada nos Diagramas de Visão Geral de Interação, incluindo símbolos e seus significados.











