Introduction
Le langage de modélisation unifié (UML) est un langage de modélisation standardisé composé d’un ensemble intégré de diagrammes, utilisés pour concevoir visuellement un système intensif en logiciels. Ce tutoriel vous guidera à travers la création d’un diagramme de vue d’ensemble UML à l’aide de Visual Paradigm, un outil de modélisation populaire. Nous aborderons les concepts clés, des instructions étape par étape, ainsi que l’importance de l’utilisation des diagrammes UML dans le développement logiciel.
Concepts clés
Qu’est-ce qu’un diagramme de vue d’ensemble UML ?
Un diagramme de vue d’ensemble UML fournit une vue d’ensemble du système, en montrant les composants principaux et leurs interactions. Il est souvent utilisé pour donner aux parties prenantes une compréhension rapide de l’architecture et des fonctionnalités du système.
Pourquoi utiliser des diagrammes de vue d’ensemble UML ?
- Clarté: Fournit une représentation visuelle claire et concise du système.
- Communication: Facilite la communication entre les parties prenantes, les développeurs et les concepteurs.
- Documentation: Sert de plan directeur pour la conception et la mise en œuvre du système.
- Planification: Aide à planifier et organiser le processus de développement.
Guide étape par étape à l’aide de Visual Paradigm
Étape 1 : Installer Visual Paradigm
- Télécharger: Visitez le site web de site web de Visual Paradigm et téléchargez le logiciel.
- Installer: Suivez les instructions d’installation pour votre système d’exploitation.
Étape 2 : Créer un nouveau projet
- Ouvrir Visual Paradigm: Lancez l’application.
- Nouveau projet: Allez à
Fichier>Nouveau>Projet. - Nommez votre projet: Entrez un nom pour votre projet et cliquez sur
OK.
Étape 3 : Créer un diagramme d’aperçu UML
- Sélectionnez le type de diagramme: Dans le menu
Diagrammemenu, sélectionnezNouveau>Diagramme UML>Diagramme d’aperçu. - Nommez le diagramme: Donnez un nom descriptif à votre diagramme et cliquez sur
OK.
Étape 4 : Ajouter des éléments au diagramme
- Ajouter des acteurs: Glissez-déposez l’icône
Acteurdepuis la barre d’outils vers le canevas. Nommez les acteurs (par exemple, Client, Base de données). - Ajouter des cas d’utilisation: Utilisez le
Cas d'utilisationicône pour ajouter des cas d’utilisation (par exemple, XmlParser, Résumé de commande). - Ajouter des interactions: Utilisez des flèches pour montrer les interactions entre les acteurs et les cas d’utilisation. Étiquetez ces interactions (par exemple, charger, getName, getOrders).
Étape 5 : Définir les relations
- Associations: Connectez les acteurs aux cas d’utilisation à l’aide de lignes pleines pour montrer les associations.
- Dépendances: Utilisez des flèches pointillées pour montrer les dépendances entre les éléments.
- Généralisation: Utilisez des flèches creuses pour montrer les relations de généralisation si nécessaire.
Étape 6 : Personnaliser et formater
- Étiquettes et notes: Ajoutez des étiquettes et des notes pour fournir un contexte supplémentaire.
- Mise en forme: Utilisez les outils de mise en forme pour ajuster les couleurs, les polices et la mise en page pour une meilleure lisibilité.
Étape 7 : Enregistrer et exporter
- Enregistrer: Enregistrez votre diagramme en allant vers
Fichier>Enregistrer. - Exporter: Exportez le diagramme au format image ou PDF pour le partage en sélectionnant
Fichier>Exporter.
Pourquoi et comment utiliser les diagrammes d’aperçu UML
Pourquoi utiliser les diagrammes de vue d’ensemble UML ?
- Simplifier la complexité: Décomposer les systèmes complexes en composants gérables.
- Améliorer la collaboration: Fournir un langage commun pour les développeurs, les concepteurs et les parties prenantes.
- Améliorer la conception: Identifier les problèmes potentiels dès la phase de conception.
Comment utiliser efficacement les diagrammes de vue d’ensemble UML
- Commencez simplement: Commencez par un diagramme basique et ajoutez progressivement les détails.
- Itérez: Révisez et mettez à jour régulièrement le diagramme au fur et à mesure de l’évolution du projet.
- Impliquez les parties prenantes: Impliquez les parties prenantes dans le processus de création du diagramme pour garantir précision et pertinence.
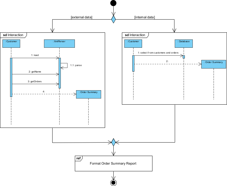
Exemple de diagramme d’interaction de vue d’ensemble
Ce diagramme est un diagramme de vue d’ensemble UML (langage de modélisation unifié) qui illustre le processus de génération d’un rapport récapitulatif des commandes en utilisant à la fois des sources de données externes et internes. Il fournit une vue d’ensemble des interactions entre les différents composants et acteurs impliqués dans le processus. Examinons maintenant en détail ce diagramme :

Composants et acteurs
-
Acteurs:
- Client: Représente l’entité externe qui interagit avec le système pour initier le processus.
- Base de données: Représente le système de stockage interne des données qui contient les informations relatives aux clients et aux commandes.
-
Composants du système:
- XmlParser: Un composant chargé d’analyser les données XML, qui constituent ici des données externes.
- Résumé de commande: Un composant qui génère le rapport récapitulatif des commandes.
Flux du processus
-
Chemin des données externes (côté gauche):
- Client interagit avec le XmlParser.
- Le Client effectue les actions suivantes :
- charger: Charge les données XML.
- : Récupère le nom à partir des données XML.: Récupère le nom à partir des données XML.
- : Récupère les détails des commandes à partir des données XML.: Récupère les détails des commandes à partir des données XML.
- Le XmlParser traite les données et les envoie au Résumé de la commande composant.
- Le Résumé de la commande composant génère le rapport de résumé de commande à l’aide des données XML analysées.
-
Chemin des données internes (côté droit):
- Client interagit avec le Base de données.
- Le Client effectue l’action suivante :
- sélectionner parmi les clients et les commandes: Interroge la base de données pour sélectionner les informations pertinentes sur les clients et les commandes.
- Le Base de données envoie les données sélectionnées au Résumé de commande composant.
- Le Résumé de commande composant génère le rapport de résumé de commande à l’aide des données récupérées de la base de données.
-
Combinaison des données:
- Les sources externes (données XML) et internes (données de la base de données) contribuent au Résumé de commande composant.
- Le Résumé de commande composant intègre les données provenant des deux sources pour formater et générer le rapport final de résumé de commande.
Nœud de décision
- La forme de losange représente un nœud de décision où le système décide d’utiliser des données externes, des données internes ou les deux pour générer le rapport de résumé de commande.
Sortie finale
- Formatage du rapport de résumé de commande: La dernière étape où le rapport de résumé de commande est formaté et préparé à l’usage. C’est l’objectif final du processus illustré sur le schéma.
Interprétation
- Objectif: Le schéma illustre un système conçu pour générer des rapports de résumé de commande en intégrant des données provenant à la fois de fichiers XML externes et d’une base de données interne.
- Flexibilité: Le système est flexible, capable de gérer des données provenant de différentes sources et de les combiner pour produire un rapport complet.
- Interaction: Il met en évidence les interactions entre le client, les sources de données (XML et base de données) et les composants du système chargés du traitement et de la génération des rapports.
Ce diagramme de vue d’ensemble UML est utile pour comprendre l’architecture de haut niveau et le flux du processus de génération du rapport récapitulatif des commandes, ce qui facilite la communication de la conception du système aux parties prenantes et aux développeurs.
Conclusion
La création d’un diagramme de vue d’ensemble UML à l’aide de Visual Paradigm est un processus simple qui peut considérablement améliorer votre flux de travail de développement logiciel. En offrant une représentation claire et visuelle de votre système, vous pouvez améliorer la communication, la planification et le succès global du projet. Que vous soyez débutant ou développeur expérimenté, maîtriser les diagrammes UML est une compétence précieuse qui profitera à vos projets et à vos collaborations d’équipe.
UML et référence au diagramme de vue d’ensemble des interactions
- Qu’est-ce qu’un diagramme de vue d’ensemble des interactions ?
Une introduction aux diagrammes de vue d’ensemble des interactions, expliquant leur objectif et la manière dont ils offrent une vue d’ensemble du flux de contrôle au sein d’un système. - Diagramme de vue d’ensemble des interactions – Outil de modélisation UML
Un aperçu du diagramme de vue d’ensemble des interactions, détaillant sa notation et la manière dont il s’intègre aux autres diagrammes UML. - Dévoiler les diagrammes de vue d’ensemble des interactions dans UML
Un guide complet qui explore les composants et l’importance des diagrammes de vue d’ensemble des interactions dans UML. - Diagramme de vue d’ensemble des interactions vs diagramme d’interaction vs diagramme d’activité dans UML
Une analyse comparative des diagrammes de vue d’ensemble des interactions, des diagrammes d’interaction et des diagrammes d’activité, mettant en évidence leurs différences et leurs cas d’utilisation. - Comment dessiner un diagramme de vue d’ensemble des interactions ?
Un tutoriel étape par étape sur la création de diagrammes de vue d’ensemble des interactions à l’aide de Visual Paradigm, incluant des exemples pratiques. - Exemples de diagrammes de vue d’ensemble des interactions
Une collection d’exemples illustrant l’utilisation des diagrammes de vue d’ensemble des interactions pour organiser les séquences d’interactions au sein d’un système. - Diagramme de vue d’ensemble des interactions – Cercle communautaire Visual Paradigm
Un document PDF détaillé traitant des éléments et des applications des diagrammes de vue d’ensemble des interactions dans UML. - Qu’est-ce que les diagrammes d’interaction dans UML
Un aperçu des diagrammes d’interaction dans UML, expliquant leur rôle dans la modélisation des aspects dynamiques d’un système. - Diagramme de vue d’ensemble des interactions
Un article Wikipedia offrant un aperçu général des diagrammes de vue d’ensemble des interactions, y compris leur objectif et leurs composants. - Diagrammes de séquence et diagrammes d’interaction : quelle est la différence et comment les créer ?
Une discussion sur un forum clarifiant les différences entre les diagrammes de séquence et les diagrammes de vue d’ensemble des interactions, avec des conseils pour leur création. - Qu’est-ce que le langage de modélisation unifié (UML) ?
Une introduction à UML, couvrant son objectif, son histoire et les différents types de diagrammes, y compris les diagrammes de vue d’ensemble des interactions. - Notation des diagrammes de vue d’ensemble des interactions
Des informations détaillées sur la notation utilisée dans les diagrammes de vue d’ensemble des interactions, y compris les symboles et leurs significations.











