Introducción
El Lenguaje Unificado de Modelado (UML) es un lenguaje de modelado estandarizado que consiste en un conjunto integrado de diagramas, utilizados para diseñar visualmente un sistema intensivo en software. Este tutorial te guiará paso a paso en la creación de un diagrama de visión general de UML usando Visual Paradigm, una herramienta de modelado popular. Cubriremos conceptos clave, instrucciones paso a paso y la importancia de utilizar diagramas UML en el desarrollo de software.
Conceptos clave
¿Qué es un diagrama de visión general de UML?
Un diagrama de visión general de UML proporciona una vista de alto nivel de un sistema, mostrando los componentes principales y sus interacciones. Suele usarse para dar a los interesados una comprensión rápida de la arquitectura y la funcionalidad del sistema.
¿Por qué usar diagramas de visión general de UML?
- Claridad: Proporciona una representación visual clara y concisa del sistema.
- Comunicación: Facilita la comunicación entre los interesados, desarrolladores y diseñadores.
- Documentación: Sirve como plano maestro para el diseño e implementación del sistema.
- Planificación: Ayuda en la planificación y organización del proceso de desarrollo.
Guía paso a paso usando Visual Paradigm
Paso 1: Instalar Visual Paradigm
- Descargar: Visite el sitio web de sitio web de Visual Paradigm y descargue el software.
- Instalar: Siga las instrucciones de instalación para su sistema operativo.
Paso 2: Crear un nuevo proyecto
- Abrir Visual Paradigm: Inicie la aplicación.
- Nuevo proyecto: Vaya a
Archivo>Nuevo>Proyecto. - Nombre del proyecto: Ingrese un nombre para su proyecto y haga clic en
Aceptar.
Paso 3: Crear un diagrama de visión general de UML
- Seleccionar tipo de diagrama: En el menú
Diagramamenú, seleccioneNuevo>Diagrama UML>Diagrama de visión general. - Nombre del diagrama: Asigne un nombre descriptivo a su diagrama y haga clic en
Aceptar.
Paso 4: Agregar elementos al diagrama
- Agregar actores: Arrastre y suelte el ícono de
Actordesde la barra de herramientas al lienzo. Nombre los actores (por ejemplo, Cliente, Base de datos). - Agregar casos de uso: Use el
Casos de usoicono para agregar casos de uso (por ejemplo, XmlParser, Resumen de pedido). - Agregar interacciones: Utilice flechas para mostrar las interacciones entre actores y casos de uso. Etiquete estas interacciones (por ejemplo, cargar, obtenerNombre, obtenerPedidos).
Paso 5: Definir relaciones
- Asociaciones: Conecte actores con casos de uso mediante líneas sólidas para mostrar asociaciones.
- Dependencias: Utilice flechas punteadas para mostrar dependencias entre elementos.
- Generalización: Utilice puntas de flecha vacías para mostrar relaciones de generalización si es necesario.
Paso 6: Personalizar y formatear
- Etiquetas y notas: Agregue etiquetas y notas para proporcionar contexto adicional.
- Formateo: Utilice las herramientas de formateo para ajustar colores, fuentes y diseño para una mejor legibilidad.
Paso 7: Guardar y exportar
- Guardar: Guarde su diagrama yendo a
Archivo>Guardar. - Exportar: Exporte el diagrama como imagen o PDF para compartir seleccionando
Archivo>Exportar.
¿Por qué y cómo usar diagramas de visión general de UML
¿Por qué usar diagramas de visión general de UML?
- Simplifica la complejidad: Descompone los sistemas complejos en componentes manejables.
- Mejora la colaboración: Proporciona un lenguaje común para desarrolladores, diseñadores y partes interesadas.
- Mejora el diseño: Identifica posibles problemas desde una etapa temprana del diseño.
Cómo usar eficazmente los diagramas de visión general de UML
- Empieza sencillo: Comienza con un diagrama básico y añade detalles gradualmente.
- Itera: Revisa y actualiza el diagrama con regularidad a medida que evoluciona el proyecto.
- Involucra a las partes interesadas: Involucra a las partes interesadas en el proceso de creación del diagrama para garantizar precisión y relevancia.
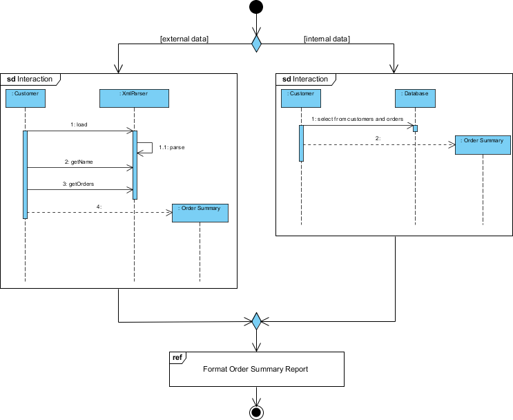
Diagrama de visión general de interacción de ejemplo
Este diagrama es un diagrama de visión general de UML (Lenguaje Unificado de Modelado) que ilustra el proceso de generación de un informe resumen de pedidos utilizando fuentes de datos externas e internas. Proporciona una visión de alto nivel de las interacciones entre diferentes componentes y actores involucrados en el proceso. Desglosemos el diagrama en detalle:

Componentes y actores
-
Actores:
- Cliente: Representa la entidad externa que interactúa con el sistema para iniciar el proceso.
- Base de datos: Representa el sistema de almacenamiento interno de datos que almacena información de clientes y pedidos.
-
Componentes del sistema:
- XmlParser: Un componente encargado de analizar datos XML, que en este contexto son datos externos.
- Resumen de pedidos: Un componente que genera el informe resumen de pedidos.
Flujo de proceso
-
Ruta de datos externos (lado izquierdo):
- Cliente interactúa con el XmlParser.
- El Cliente realiza las siguientes acciones:
- cargar: Carga los datos XML.
- : Recupera el nombre de los datos XML.: Recupera el nombre de los datos XML.
- : Recupera los detalles de los pedidos desde los datos XML.: Recupera los detalles de los pedidos desde los datos XML.
- El XmlParser procesa los datos y los envía al Resumen de pedidos componente.
- El Resumen de pedidos componente genera el informe de resumen de pedidos utilizando los datos XML analizados.
-
Ruta de datos internos (lado derecho):
- Cliente interactúa con el Base de datos.
- El Cliente realiza la siguiente acción:
- seleccionar de clientes y pedidos: Consulta la base de datos para seleccionar la información relevante de clientes y pedidos.
- El Base de datos envía los datos seleccionados al Resumen de pedidos componente.
- El Resumen de pedidos componente genera el informe de resumen de pedidos utilizando los datos recuperados de la base de datos.
-
Combinación de datos:
- Tanto las fuentes externas (datos XML) como las internas (datos de la base de datos) contribuyen al Resumen de pedidos componente.
- El Resumen de pedidos componente integra los datos de ambas fuentes para formatear y generar el informe final de resumen de pedidos.
Nodo de decisión
- La forma de diamante representa un nodo de decisión donde el sistema decide si utilizar datos externos, datos internos o ambos para generar el informe de resumen de pedidos.
Salida final
- Formatear informe de resumen de pedidos: El paso final en el que se formatea y prepara el informe de resumen de pedidos para su uso. Este es el objetivo final del proceso representado en el diagrama.
Interpretación
- Propósito: El diagrama ilustra un sistema diseñado para generar informes de resumen de pedidos mediante la integración de datos provenientes de archivos XML externos y una base de datos interna.
- Flexibilidad: El sistema es flexible, capaz de manejar datos de diferentes fuentes y combinarlos para producir un informe completo.
- Interacción: Destaca las interacciones entre el cliente, las fuentes de datos (XML y base de datos) y los componentes del sistema responsables del procesamiento y generación de informes.
Este diagrama de visión general de UML es útil para comprender la arquitectura de alto nivel y el flujo del proceso de generación del informe resumen de pedidos, facilitando la comunicación del diseño del sistema a los interesados y desarrolladores.
Conclusión
Crear un diagrama de visión general de UML utilizando Visual Paradigm es un proceso sencillo que puede mejorar significativamente tu flujo de trabajo en el desarrollo de software. Al proporcionar una representación clara y visual de tu sistema, puedes mejorar la comunicación, la planificación y el éxito general del proyecto. Ya sea que seas un principiante o un desarrollador experimentado, dominar los diagramas UML es una habilidad valiosa que beneficiará tus proyectos y colaboraciones en equipo.
Referencia de UML y diagrama de visión general de interacción
- ¿Qué es un diagrama de visión general de interacción?
Una introducción a los diagramas de visión general de interacción, explicando su propósito y cómo ofrecen una vista de alto nivel del flujo de control dentro de un sistema. - Diagrama de visión general de interacción – Herramienta de modelado UML
Una visión general del diagrama de visión general de interacción, detallando su notación y cómo se integra con otros diagramas UML. - Desmitificando los diagramas de visión general de interacción en UML
Una guía completa que profundiza en los componentes y la importancia de los diagramas de visión general de interacción en UML. - Diagrama de visión general de interacción vs diagrama de interacción vs diagrama de actividad en UML
Un análisis comparativo de los diagramas de visión general de interacción, diagramas de interacción y diagramas de actividad, destacando sus diferencias y casos de uso. - ¿Cómo dibujar un diagrama de visión general de interacción?
Un tutorial paso a paso para crear diagramas de visión general de interacción utilizando Visual Paradigm, incluyendo ejemplos prácticos. - Ejemplos de diagramas de visión general de interacción
Una colección de ejemplos que demuestran el uso de diagramas de visión general de interacción para organizar secuencias de interacciones dentro de un sistema. - Diagrama de visión general de interacción – Círculo de comunidad de Visual Paradigm
Un documento PDF detallado que discute los elementos y aplicaciones de los diagramas de visión general de interacción en UML. - ¿Qué son los diagramas de interacción en UML?
Una visión general de los diagramas de interacción en UML, explicando su papel en la modelización de aspectos dinámicos de un sistema. - Diagrama de visión general de interacción
Un artículo de Wikipedia que proporciona una visión general de los diagramas de visión general de interacción, incluyendo su propósito y componentes. - Diagramas de secuencia y diagramas de interacción: ¿Cuál es la diferencia y cómo se crean?
Una discusión en foro que aclara las diferencias entre los diagramas de secuencia y los diagramas de visión general de interacción, con orientación sobre su creación. - ¿Qué es el Lenguaje Unificado de Modelado (UML)?
Una introducción a UML, que cubre su propósito, historia y diversos tipos de diagramas, incluyendo los diagramas de visión general de interacción. - Notación del diagrama de visión general de interacción
Información detallada sobre la notación utilizada en los diagramas de visión general de interacción, incluyendo símbolos y sus significados.











