Einführung
Unified Modeling Language (UML) ist eine standardisierte Modellierungssprache, die aus einer integrierten Reihe von Diagrammen besteht und zur visuellen Gestaltung eines softwareintensiven Systems verwendet wird. Dieser Tutorial führt Sie Schritt für Schritt durch die Erstellung eines UML-Übersichtsdiagramms mit Visual Paradigm, einem beliebten Modellierungswerkzeug. Wir behandeln grundlegende Konzepte, schrittweise Anleitungen und die Bedeutung der Verwendung von UML-Diagrammen in der Softwareentwicklung.
Wichtige Konzepte
Was ist ein UML-Übersichtsdiagramm?
Ein UML-Übersichtsdiagramm bietet eine abstrakte Darstellung eines Systems, die die wichtigsten Komponenten und ihre Interaktionen zeigt. Es wird häufig verwendet, um Stakeholder eine schnelle Einsicht in die Architektur und Funktionalität des Systems zu vermitteln.
Warum UML-Übersichtsdiagramme verwenden?
- Klarheit: Bietet eine klare und präzise visuelle Darstellung des Systems.
- Kommunikation: Fördert die Kommunikation zwischen Stakeholdern, Entwicklern und Designern.
- Dokumentation: Dient als Bauplan für die Systemgestaltung und -implementierung.
- Planung: Hilft bei der Planung und Organisation des Entwicklungsprozesses.
Schritt-für-Schritt-Anleitung mit Visual Paradigm
Schritt 1: Visual Paradigm installieren
- Herunterladen: Besuchen Sie die Visual Paradigm-Website und laden Sie die Software herunter.
- Installieren: Folgen Sie den Installationsanweisungen für Ihr Betriebssystem.
Schritt 2: Neues Projekt erstellen
- Visual Paradigm öffnen: Starten Sie die Anwendung.
- Neues Projekt: Gehen Sie zu
Datei>Neu>Projekt. - Benennen Sie Ihr Projekt: Geben Sie einen Namen für Ihr Projekt ein und klicken Sie auf
OK.
Schritt 3: Erstellen Sie ein UML-Übersichtsdiagramm
- Diagrammtyp auswählen: Im Menü
Diagrammwählen SieNeu>UML-Diagramm>Übersichtsdiagramm. - Benennen Sie das Diagramm: Geben Sie dem Diagramm einen beschreibenden Namen und klicken Sie auf
OK.
Schritt 4: Fügen Sie Elemente zum Diagramm hinzu
- Aktoren hinzufügen: Ziehen Sie das Symbol
Aktorvon der Werkzeugleiste auf die Zeichenfläche. Benennen Sie die Aktoren (z. B. Kunden, Datenbank). - Anwendungsfälle hinzufügen: Verwenden Sie das
Use CaseSymbol zum Hinzufügen von Use Cases (z. B. XmlParser, Bestellübersicht). - Interaktionen hinzufügen: Verwenden Sie Pfeile, um Interaktionen zwischen Akteuren und Use Cases darzustellen. Beschriften Sie diese Interaktionen (z. B. laden, getName, getOrders).
Schritt 5: Beziehungen definieren
- Assoziationen: Verbinden Sie Akteure mit Use Cases mit durchgezogenen Linien, um Assoziationen darzustellen.
- Abhängigkeiten: Verwenden Sie gestrichelte Pfeile, um Abhängigkeiten zwischen Elementen darzustellen.
- Generalisierung: Verwenden Sie hohle Pfeilspitzen, um Generalisierungsbeziehungen darzustellen, falls erforderlich.
Schritt 6: Anpassen und Formatieren
- Beschriftungen und Notizen: Fügen Sie Beschriftungen und Notizen hinzu, um zusätzlichen Kontext bereitzustellen.
- Formatierung: Verwenden Sie die Formatierungswerkzeuge, um Farben, Schriften und Layout für eine bessere Lesbarkeit anzupassen.
Schritt 7: Speichern und Exportieren
- Speichern: Speichern Sie Ihr Diagramm, indem Sie zu
Datei>Speichern. - Exportieren: Exportieren Sie das Diagramm als Bild oder PDF zum Teilen, indem Sie
Datei>Exportieren.
Warum und wie man UML-Übersichtsdiagramme verwendet
Warum UML-Übersichtsdiagramme verwenden?
- Komplexität vereinfachen: Zerlegen Sie komplexe Systeme in handhabbare Komponenten.
- Zusammenarbeit verbessern: Bieten Sie eine gemeinsame Sprache für Entwickler, Designer und Stakeholder.
- Entwurf verbessern: Identifizieren Sie potenzielle Probleme bereits in der Entwurfsphase.
Wie man UML-Übersichtsdiagramme effektiv verwendet
- Beginnen Sie einfach: Beginnen Sie mit einem einfachen Diagramm und fügen Sie schrittweise Details hinzu.
- Iterieren: Überprüfen und aktualisieren Sie das Diagramm regelmäßig, je nach Entwicklung des Projekts.
- Einbeziehung von Stakeholdern: Beteiligen Sie Stakeholder am Erstellungsprozess des Diagramms, um Genauigkeit und Relevanz zu gewährleisten.
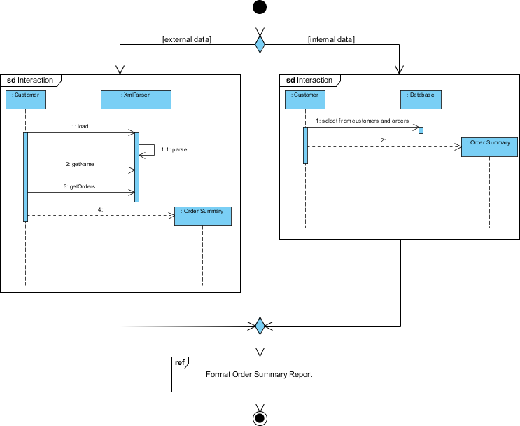
Beispiel für ein Interaktions-Übersichtsdiagramm
Dieses Diagramm ist ein UML-Übersichtsdiagramm (Unified Modeling Language), das den Prozess der Erstellung eines Auftragszusammenfassungsberichts mithilfe sowohl externer als auch interner Datenquellen veranschaulicht. Es bietet einen Überblick über die Interaktionen zwischen den verschiedenen Komponenten und Akteuren, die am Prozess beteiligt sind. Lassen Sie uns das Diagramm im Detail analysieren:

Komponenten und Akteure
-
Akteure:
- Kunde: Stellt die externe Entität dar, die mit dem System interagiert, um den Prozess zu starten.
- Datenbank: Stellt das interne Datenspeichersystem dar, das Kund- und Auftragsinformationen speichert.
-
Systemkomponenten:
- XmlParser: Eine Komponente, die für das Parsen von XML-Daten verantwortlich ist, die in diesem Kontext externe Daten darstellen.
- Auftragszusammenfassung: Eine Komponente, die den Auftragszusammenfassungsbericht generiert.
Prozessablauf
-
Externer Datenpfad (linke Seite):
- Kunde interagiert mit dem XmlParser.
- Die Kunde führt die folgenden Aktionen aus:
- laden: Lädt die XML-Daten.
- : Ruft den Namen aus den XML-Daten ab.: Ruft den Namen aus den XML-Daten ab.
- : Ruft Bestelldetails aus den XML-Daten ab.: Ruft Bestelldetails aus den XML-Daten ab.
- Die XmlParser verarbeitet die Daten und sendet sie an das Bestellzusammenfassung Komponente.
- Die Bestellzusammenfassung Komponente generiert den Bestellzusammenfassungsbericht mithilfe der analysierten XML-Daten.
-
Interner Datenpfad (rechte Seite):
- Kunde interagiert mit dem Datenbank.
- Die Kunde führt die folgende Aktion aus:
- wählen aus Kunden und Bestellungen: Fragt die Datenbank ab, um relevante Kund- und Bestellinformationen auszuwählen.
- Die Datenbank sendet die ausgewählten Daten an die Bestellübersicht Komponente bei.
- Die Bestellübersicht Komponente generiert die Bestellübersichtsbericht mithilfe der aus der Datenbank abgerufenen Daten.
-
Daten kombinieren:
- Sowohl externe (XML-Daten) als auch interne (Datenbankdaten) Quellen tragen zur Bestellübersicht Komponente bei.
- Die Bestellübersicht Komponente integriert die Daten aus beiden Quellen, um den endgültigen Bestellübersichtsbericht zu formatieren und zu generieren.
Entscheidungsknoten
- Die Raute stellt einen Entscheidungsknoten dar, an dem das System entscheidet, ob externe Daten, interne Daten oder beide verwendet werden, um den Bestellübersichtsbericht zu generieren.
Endgültige Ausgabe
- Bestellübersichtsbericht formatieren: Der letzte Schritt, in dem der Bestellübersichtsbericht formatiert und für die Verwendung vorbereitet wird. Dies ist das Endziel des im Diagramm dargestellten Prozesses.
Interpretation
- Zweck: Das Diagramm zeigt ein System, das darauf ausgelegt ist, Bestellübersichtsberichte zu erstellen, indem Daten aus externen XML-Dateien und einer internen Datenbank integriert werden.
- Flexibilität: Das System ist flexibel und in der Lage, Daten aus verschiedenen Quellen zu verarbeiten und sie zu kombinieren, um einen umfassenden Bericht zu erstellen.
- Interaktion: Er hebt die Interaktionen zwischen dem Kunden, den Datenquellen (XML und Datenbank) und den Systemkomponenten hervor, die für die Verarbeitung und Berichterstattung verantwortlich sind.
Dieses UML-Übersichtsdiagramm ist nützlich, um die Architektur auf hoher Ebene und den Ablauf des Prozesses zur Erstellung des Auftragszusammenfassungsberichts zu verstehen, wodurch die Kommunikation des Systementwurfs gegenüber Stakeholdern und Entwicklern erleichtert wird.
Fazit
Die Erstellung eines UML-Übersichtsdiagramms mit Visual Paradigm ist ein einfacher Prozess, der Ihren Softwareentwicklungsworkflow erheblich verbessern kann. Durch eine klare, visuelle Darstellung Ihres Systems können Sie die Kommunikation, Planung und den insgesamt Projekterfolg verbessern. Unabhängig davon, ob Sie ein Anfänger oder ein erfahrener Entwickler sind, die Beherrschung von UML-Diagrammen ist eine wertvolle Fähigkeit, die Ihren Projekten und Teamzusammenarbeiten zugutekommt.
UML und Referenz zu Interaktions-Übersichtsdiagrammen
- Was ist ein Interaktions-Übersichtsdiagramm?
Eine Einführung in Interaktions-Übersichtsdiagramme, die deren Zweck erläutern und erklären, wie sie einen Überblick über den Steuerungsfluss innerhalb eines Systems bieten. - Interaktions-Übersichtsdiagramm – UML-Modellierungstool
Ein Überblick über das Interaktions-Übersichtsdiagramm, der seine Notation erläutert und beschreibt, wie es mit anderen UML-Diagrammen integriert wird. - Die Entschlüsselung von Interaktions-Übersichtsdiagrammen in UML
Ein umfassender Leitfaden, der die Komponenten und die Bedeutung von Interaktions-Übersichtsdiagrammen in UML behandelt. - Interaktions-Übersichtsdiagramm im Vergleich zu Interaktionsdiagramm und Aktivitätsdiagramm in UML
Eine vergleichende Analyse von Interaktions-Übersichtsdiagrammen, Interaktionsdiagrammen und Aktivitätsdiagrammen, die ihre Unterschiede und Einsatzgebiete hervorhebt. - Wie zeichnet man ein Interaktions-Übersichtsdiagramm?
Ein Schritt-für-Schritt-Tutorial zur Erstellung von Interaktions-Übersichtsdiagrammen mit Visual Paradigm, einschließlich praktischer Beispiele. - Beispiele für Interaktions-Übersichtsdiagramme
Eine Sammlung von Beispielen, die die Verwendung von Interaktions-Übersichtsdiagrammen zur Organisation von Interaktionssequenzen innerhalb eines Systems veranschaulicht. - Interaktions-Übersichtsdiagramm – Visual Paradigm Community Circle
Ein detailliertes PDF-Dokument, das die Elemente und Anwendungen von Interaktions-Übersichtsdiagrammen in UML behandelt. - Was sind Interaktionsdiagramme in UML?
Ein Überblick über Interaktionsdiagramme in UML, der ihre Rolle bei der Modellierung dynamischer Aspekte eines Systems erläutert. - Interaktions-Übersichtsdiagramm
Ein Wikipedia-Artikel, der einen allgemeinen Überblick über Interaktions-Übersichtsdiagramme bietet, einschließlich ihres Zwecks und ihrer Komponenten. - Sequenz- und Interaktionsdiagramme: Was ist der Unterschied und wie erstellt man sie?
Eine Forendiskussion, die die Unterschiede zwischen Sequenzdiagrammen und Interaktions-Übersichtsdiagrammen klärt und Anleitung zur Erstellung bietet. - Was ist die Unified Modeling Language (UML)?
Eine Einführung in UML, die ihren Zweck, ihre Geschichte und verschiedene Diagrammtypen behandelt, einschließlich Interaktions-Übersichtsdiagrammen. - Notation für Interaktions-Übersichtsdiagramme
Ausführliche Informationen zur Notation, die in Interaktions-Übersichtsdiagrammen verwendet wird, einschließlich Symbole und ihrer Bedeutung.











