Pendahuluan
Bahasa Pemodelan Terpadu (UML) adalah bahasa pemodelan standar yang terdiri dari serangkaian diagram terintegrasi, yang digunakan untuk merancang sistem berbasis perangkat lunak secara visual. Tutorial ini akan memandu Anda membuat Diagram Gambaran UML menggunakan Visual Paradigm, alat pemodelan populer. Kami akan membahas konsep-konsep utama, petunjuk langkah demi langkah, serta pentingnya penggunaan diagram UML dalam pengembangan perangkat lunak.
Konsep Utama
Apa itu Diagram Gambaran UML?
Diagram Gambaran UML memberikan gambaran tingkat tinggi dari suatu sistem, menunjukkan komponen utama dan interaksi antar komponen. Diagram ini sering digunakan untuk memberikan pemahaman cepat kepada pemangku kepentingan mengenai arsitektur dan fungsi sistem.
Mengapa Menggunakan Diagram Gambaran UML?
- Kesederhanaan: Memberikan representasi visual yang jelas dan ringkas mengenai sistem.
- Komunikasi: Memfasilitasi komunikasi antara pemangku kepentingan, pengembang, dan desainer.
- Dokumentasi: Berfungsi sebagai gambaran rancangan untuk desain dan implementasi sistem.
- Perencanaan: Membantu dalam perencanaan dan pengorganisasian proses pengembangan.
Panduan Langkah demi Langkah Menggunakan Visual Paradigm
Langkah 1: Instal Visual Paradigm
- Unduh: Kunjungi situs web Visual Paradigm dan unduh perangkat lunaknya.
- Instal: Ikuti petunjuk instalasi untuk sistem operasi Anda.
Langkah 2: Buat Proyek Baru
- Buka Visual Paradigm: Jalankan aplikasinya.
- Proyek Baru: Pergi ke
File>Baru>Proyek. - Beri Nama Proyek Anda: Masukkan nama untuk proyek Anda dan klik
OK.
Langkah 3: Buat Diagram Gambaran UML
- Pilih Jenis Diagram: Di bagian
Diagrammenu, pilihBaru>Diagram UML>Diagram Gambaran. - Berilah nama pada diagram: Beri nama deskriptif pada diagram Anda dan klik
OK.
Langkah 4: Tambahkan Elemen ke Diagram
- Tambahkan Aktor: Seret dan lepaskan ikon
Aktorikon dari toolbar ke kanvas. Beri nama aktor (misalnya, Pelanggan, Basis Data). - Tambahkan Kasus Penggunaan: Gunakan
Kasus Penggunaanikon untuk menambahkan kasus penggunaan (misalnya, XmlParser, Ringkasan Pesanan). - Tambahkan Interaksi: Gunakan panah untuk menunjukkan interaksi antara aktor dan kasus penggunaan. Beri label pada interaksi ini (misalnya, muat, getName, getOrders).
Langkah 5: Tentukan Hubungan
- Asosiasi: Hubungkan aktor dengan kasus penggunaan menggunakan garis padat untuk menunjukkan asosiasi.
- Ketergantungan: Gunakan panah putus-putus untuk menunjukkan ketergantungan antar elemen.
- Generalisasi: Gunakan kepala panah kosong untuk menunjukkan hubungan generalisasi jika diperlukan.
Langkah 6: Sesuaikan dan Format
- Label dan Catatan: Tambahkan label dan catatan untuk memberikan konteks tambahan.
- Format: Gunakan alat format untuk menyesuaikan warna, font, dan tata letak agar lebih mudah dibaca.
Langkah 7: Simpan dan Ekspor
- Simpan: Simpan diagram Anda dengan pergi ke
File>Simpan. - Ekspor: Ekspor diagram sebagai gambar atau PDF untuk dibagikan dengan memilih
File>Ekspor.
Mengapa dan Bagaimana Menggunakan Diagram Gambaran UML
Mengapa Menggunakan Diagram Gambaran UML?
- Sederhanakan Kompleksitas: Pisahkan sistem yang kompleks menjadi komponen-komponen yang dapat dikelola.
- Tingkatkan Kolaborasi: Sediakan bahasa bersama bagi pengembang, desainer, dan pemangku kepentingan.
- Tingkatkan Desain: Identifikasi masalah potensial sejak tahap desain awal.
Cara Menggunakan Diagram Gambaran UML Secara Efektif
- Mulai Sederhana: Mulailah dengan diagram dasar dan secara bertahap tambahkan detail.
- Iterasi: Tinjau dan perbarui diagram secara rutin seiring perkembangan proyek.
- Libatkan Pemangku Kepentingan: Libatkan pemangku kepentingan dalam proses pembuatan diagram untuk memastikan akurasi dan relevansi.
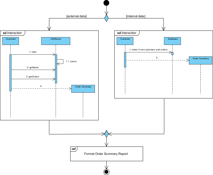
Contoh Diagram Gambaran Interaksi
Diagram ini adalah Diagram Gambaran UML (Unified Modeling Language) yang menggambarkan proses pembuatan laporan ringkasan pesanan menggunakan sumber data eksternal dan internal. Diagram ini memberikan gambaran tingkat tinggi mengenai interaksi antara berbagai komponen dan aktor yang terlibat dalam proses tersebut. Mari kita bahas diagram ini secara rinci:

Komponen dan Aktor
-
Aktor:
- Pelanggan: Melambangkan entitas eksternal yang berinteraksi dengan sistem untuk memulai proses.
- Database: Melambangkan sistem penyimpanan data internal yang menyimpan informasi pelanggan dan pesanan.
-
Komponen Sistem:
- XmlParser: Komponen yang bertanggung jawab untuk memproses data XML, yang merupakan data eksternal dalam konteks ini.
- Ringkasan Pesanan: Komponen yang menghasilkan laporan ringkasan pesanan.
Alur Proses
-
Jalur Data Eksternal (Sisi Kiri):
- Pelanggan berinteraksi dengan XmlParser.
- The Pelanggan melakukan tindakan berikut:
- load: Memuat data XML.
- getName: Mengambil nama dari data XML.
- getOrders: Mengambil detail pesanan dari data XML.
- The XmlParser memproses data dan mengirimkannya ke Ringkasan Pesanan komponen.
- The Ringkasan Pesanan komponen menghasilkan laporan ringkasan pesanan menggunakan data XML yang telah diproses.
-
Jalur Data Internal (Sisi Kanan):
- Pelanggan berinteraksi dengan Database.
- The Pelanggan melakukan tindakan berikut:
- pilih dari pelanggan dan pesanan: Meminta database untuk memilih informasi pelanggan dan pesanan yang relevan.
- The Database mengirim data yang dipilih ke Ringkasan Pesanan komponen.
- The Ringkasan Pesanan komponen menghasilkan laporan ringkasan pesanan menggunakan data yang diambil dari database.
-
Menggabungkan Data:
- Kedua sumber eksternal (data XML) dan internal (data database) berkontribusi terhadap Ringkasan Pesanan komponen.
- The Ringkasan Pesanan komponen mengintegrasikan data dari kedua sumber untuk memformat dan menghasilkan laporan ringkasan pesanan akhir.
Node Keputusan
- Bentuk berlian mewakili node keputusan di mana sistem memutuskan apakah akan menggunakan data eksternal, data internal, atau keduanya untuk menghasilkan laporan ringkasan pesanan.
Output Akhir
- Format Laporan Ringkasan Pesanan: Langkah terakhir di mana laporan ringkasan pesanan diformat dan disiapkan untuk digunakan. Ini adalah tujuan akhir dari proses yang digambarkan dalam diagram.
Interpretasi
- Tujuan: Diagram ini menggambarkan sistem yang dirancang untuk menghasilkan laporan ringkasan pesanan dengan mengintegrasikan data dari file XML eksternal dan database internal.
- Fleksibilitas: Sistem ini fleksibel, mampu menangani data dari sumber yang berbeda dan menggabungkannya untuk menghasilkan laporan yang komprehensif.
- Interaksi: Ini menyoroti interaksi antara pelanggan, sumber data (XML dan basis data), dan komponen sistem yang bertanggung jawab atas pemrosesan dan pelaporan.
Diagram Gambaran Umum UML ini berguna untuk memahami arsitektur tingkat tinggi dan alur proses pembuatan laporan ringkasan pesanan, sehingga memudahkan komunikasi desain sistem kepada pemangku kepentingan dan pengembang.
Kesimpulan
Membuat Diagram Gambaran Umum UML menggunakan Visual Paradigm adalah proses yang sederhana yang dapat secara signifikan meningkatkan alur kerja pengembangan perangkat lunak Anda. Dengan menyediakan representasi visual yang jelas dari sistem Anda, Anda dapat meningkatkan komunikasi, perencanaan, dan kesuksesan proyek secara keseluruhan. Baik Anda pemula maupun pengembang berpengalaman, menguasai diagram UML adalah keterampilan berharga yang akan memberi manfaat bagi proyek dan kolaborasi tim Anda.
Referensi UML dan Diagram Gambaran Interaksi
- Apa itu Diagram Gambaran Interaksi?
Pengantar tentang Diagram Gambaran Interaksi, menjelaskan tujuannya dan bagaimana mereka memberikan gambaran tingkat tinggi tentang alur kontrol dalam suatu sistem. - Diagram Gambaran Interaksi – Alat Pemodelan UML
Gambaran umum tentang Diagram Gambaran Interaksi, menjelaskan notasi yang digunakan dan bagaimana ia terintegrasi dengan diagram UML lainnya. - Mengungkapkan Kebingungan tentang Diagram Gambaran Interaksi dalam UML
Panduan komprehensif yang membahas komponen dan signifikansi Diagram Gambaran Interaksi dalam UML. - Diagram Gambaran Interaksi vs Diagram Interaksi vs Diagram Aktivitas dalam UML
Analisis komparatif tentang Diagram Gambaran Interaksi, Diagram Interaksi, dan Diagram Aktivitas, menyoroti perbedaan dan kasus penggunaannya. - Bagaimana Cara Menggambar Diagram Gambaran Interaksi?
Tutorial langkah demi langkah tentang pembuatan Diagram Gambaran Interaksi menggunakan Visual Paradigm, termasuk contoh praktis. - Contoh Diagram Gambaran Interaksi
Kumpulan contoh yang menunjukkan penggunaan Diagram Gambaran Interaksi dalam mengatur urutan interaksi dalam suatu sistem. - Diagram Gambaran Interaksi – Komunitas Visual Paradigm Circle
Dokumen PDF yang rinci membahas elemen dan aplikasi Diagram Gambaran Interaksi dalam UML. - Apa itu Diagram Interaksi dalam UML
Gambaran umum tentang Diagram Interaksi dalam UML, menjelaskan peran mereka dalam memodelkan aspek dinamis suatu sistem. - Diagram Gambaran Interaksi
Artikel Wikipedia yang memberikan gambaran umum tentang Diagram Gambaran Interaksi, termasuk tujuan dan komponennya. - Diagram Urutan dan Diagram Interaksi: Apa Perbedaannya dan Bagaimana Cara Membuatnya?
Diskusi forum yang menjelaskan perbedaan antara Diagram Urutan dan Diagram Gambaran Interaksi, dengan panduan pembuatannya. - Apa itu Bahasa Pemodelan Terpadu (UML)?
Pengantar tentang UML, mencakup tujuannya, sejarahnya, dan berbagai jenis diagram, termasuk Diagram Gambaran Interaksi. - Notasi Diagram Gambaran Interaksi
Informasi rinci tentang notasi yang digunakan dalam Diagram Gambaran Interaksi, termasuk simbol dan maknanya.











