Введение
Unified Modeling Language (UML) — это стандартизированный язык моделирования, состоящий из интегрированного набора диаграмм, используемых для визуального проектирования программно-интенсивной системы. В этом учебнике вы пройдете пошаговое создание диаграммы обзора UML с помощью Visual Paradigm, популярного инструмента моделирования. Мы рассмотрим ключевые концепции, пошаговые инструкции и важность использования диаграмм UML при разработке программного обеспечения.
Ключевые понятия
Что такое диаграмма обзора UML?
Диаграмма обзора UML предоставляет высокий уровень представления системы, показывая основные компоненты и их взаимодействие. Она часто используется для быстрого понимания архитектуры и функциональности системы заинтересованными сторонами.
Зачем использовать диаграммы обзора UML?
- Четкость: Предоставляет четкое и краткое визуальное представление системы.
- Коммуникация: Способствует коммуникации между заинтересованными сторонами, разработчиками и дизайнерами.
- Документирование: Выступает в качестве чертежа для проектирования и реализации системы.
- Планирование: Помогает в планировании и организации процесса разработки.
Пошаговое руководство с использованием Visual Paradigm
Шаг 1: Установите Visual Paradigm
- Скачать: Посетите сайт сайт Visual Paradigm и скачайте программное обеспечение.
- Установить: Следуйте инструкциям по установке для вашей операционной системы.
Шаг 2: Создайте новый проект
- Откройте Visual Paradigm: Запустите приложение.
- Новый проект: Перейдите к
Файл>Новый>Проект. - Назовите свой проект: Введите имя своего проекта и нажмите
ОК.
Шаг 3: Создание диаграммы обзора UML
- Выберите тип диаграммы: В меню
ДиаграммавыберитеНовый>Диаграмма UML>Диаграмма обзора. - Дайте диаграмме имя: Дайте диаграмме описательное имя и нажмите
ОК.
Шаг 4: Добавление элементов на диаграмму
- Добавить участников: Перетащите значок
Участникс панели инструментов на холст. Назовите участников (например, Клиент, База данных). - Добавить варианты использования: Используйте
Случай использованиязначок для добавления случаев использования (например, XmlParser, сводка по заказам). - Добавить взаимодействия: Используйте стрелки для отображения взаимодействий между участниками и случаями использования. Обозначьте эти взаимодействия (например, загрузить, получитьИмя, получитьЗаказы).
Шаг 5: Определить отношения
- Связи: Соедините участников с случаями использования сплошными линиями, чтобы показать связи.
- Зависимости: Используйте штриховые стрелки для отображения зависимостей между элементами.
- Обобщение: Используйте пустые стрелки для отображения отношений обобщения при необходимости.
Шаг 6: Настроить и отформатировать
- Метки и заметки: Добавьте метки и заметки для дополнительного контекста.
- Форматирование: Используйте инструменты форматирования для настройки цветов, шрифтов и макета для лучшей читаемости.
Шаг 7: Сохранить и экспортировать
- Сохранить: Сохраните свой диаграмму, перейдя к
Файл>Сохранить. - Экспорт: Экспортируйте диаграмму в виде изображения или PDF для обмена, выбрав
Файл>Экспорт.
Зачем и как использовать диаграммы обзора UML
Зачем использовать диаграммы обзора UML?
- Упростите сложность: Разбейте сложные системы на управляемые компоненты.
- Улучшите взаимодействие: Предоставьте общую языковую основу для разработчиков, дизайнеров и заинтересованных сторон.
- Улучшите проектирование: Выявите потенциальные проблемы на ранней стадии проектирования.
Как эффективно использовать диаграммы обзора UML
- Начните просто: Начните с простой диаграммы и постепенно добавляйте детали.
- Итерируйте: Регулярно пересматривайте и обновляйте диаграмму по мере развития проекта.
- Привлекайте заинтересованные стороны: Привлекайте заинтересованные стороны к процессу создания диаграммы, чтобы обеспечить точность и актуальность.
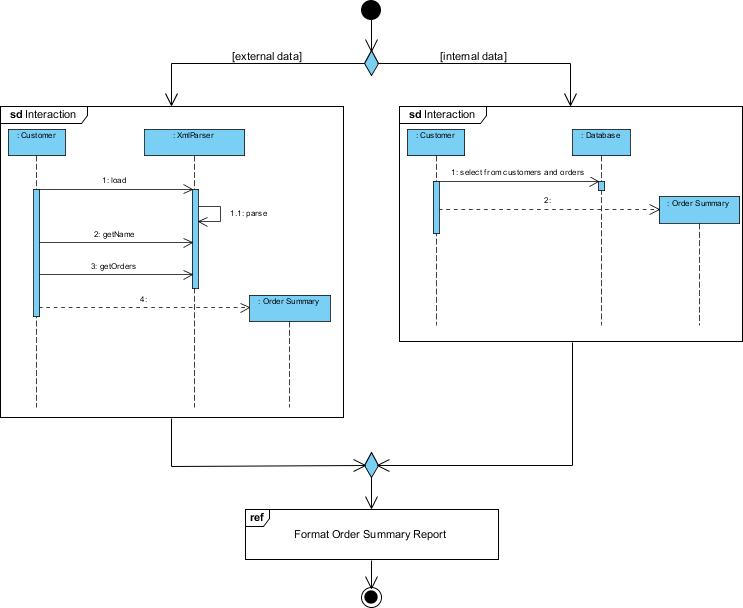
Пример диаграммы взаимодействия обзора
Эта диаграмма — диаграмма обзора UML (унифицированный язык моделирования), которая иллюстрирует процесс создания отчета по итогам заказа с использованием как внешних, так и внутренних источников данных. Она предоставляет обзор взаимодействий между различными компонентами и участниками процесса. Давайте подробно разберем эту диаграмму:

Компоненты и участники
-
Участники:
- Покупатель: Представляет внешнюю сущность, взаимодействующую с системой для запуска процесса.
- База данных: Представляет внутреннюю систему хранения данных, которая хранит информацию о клиентах и заказах.
-
Компоненты системы:
- XmlParser: Компонент, ответственный за обработку данных XML, которые в данном контексте являются внешними данными.
- Итог заказа: Компонент, который генерирует отчет по итогам заказа.
Поток процесса
-
Внешний путь данных (левая сторона):
- Клиент взаимодействует с XmlParser.
- The Клиент выполняет следующие действия:
- load: Загружает данные XML.
- getName: Получает имя из данных XML.
- getOrders: Получает сведения о заказе из данных XML.
- The XmlParser обрабатывает данные и отправляет их в Сводка заказов компонент.
- The Сводка заказов компонент генерирует отчет о сводке заказов, используя разобранные данные XML.
-
Внутренний путь данных (правая сторона):
- Клиент взаимодействует с База данных.
- The Клиент выполняет следующее действие:
- выбрать из клиентов и заказов: Запрашивает базу данных для выбора соответствующей информации о клиентах и заказах.
- Компонент База данных отправляет выбранные данные в Сводка по заказам компонент.
- Компонент Сводка по заказам компонент генерирует сводный отчет по заказам, используя данные, полученные из базы данных.
-
Объединение данных:
- Как внешние (данные XML), так и внутренние (данные базы данных) источники вносят вклад в Сводка по заказам компонент.
- Компонент Сводка по заказам компонент интегрирует данные из обоих источников для форматирования и создания окончательного сводного отчета по заказам.
Узел принятия решения
- Форма ромба представляет узел принятия решения, в котором система решает, использовать ли внешние данные, внутренние данные или оба типа данных для генерации сводного отчета по заказам.
Финальный вывод
- Форматирование сводного отчета по заказам: Последний этап, на котором сводный отчет по заказам форматируется и готовится к использованию. Это конечная цель процесса, изображенного на диаграмме.
Интерпретация
- Цель: Диаграмма иллюстрирует систему, предназначенную для генерации сводных отчетов по заказам путем интеграции данных как из внешних файлов XML, так и из внутренней базы данных.
- Гибкость: Система гибкая, способна обрабатывать данные из различных источников и объединять их для создания всестороннего отчета.
- Взаимодействие: Он выделяет взаимодействия между клиентом, источниками данных (XML и база данных) и компонентами системы, ответственными за обработку и отчетность.
Этот обзорный диаграмма UML полезна для понимания архитектуры высокого уровня и потока процесса генерации отчета по сводке заказов, что облегчает общение дизайна системы с заинтересованными сторонами и разработчиками.
Заключение
Создание обзорной диаграммы UML с помощью Visual Paradigm — это простой процесс, который может значительно улучшить ваш рабочий процесс разработки программного обеспечения. Предоставляя четкое визуальное представление вашей системы, вы можете улучшить коммуникацию, планирование и общий успех проекта. Независимо от того, являетесь ли вы новичком или опытным разработчиком, овладение диаграммами UML — это ценный навык, который принесет пользу вашим проектам и коллаборациям в команде.
UML и справочник по диаграмме обзора взаимодействий
- Что такое диаграмма обзора взаимодействий?
Введение в диаграммы обзора взаимодействий, объясняющее их цель и то, как они обеспечивают обзор управления потоком внутри системы. - Диаграмма обзора взаимодействий — средство моделирования UML
Обзор диаграммы обзора взаимодействий, с подробным описанием ее нотации и способа интеграции с другими диаграммами UML. - Раскрытие тайн диаграмм обзора взаимодействий в UML
Полное руководство, в котором подробно рассматриваются компоненты и значение диаграмм обзора взаимодействий в UML. - Диаграмма обзора взаимодействий против диаграммы взаимодействий против диаграммы деятельности в UML
Сравнительный анализ диаграмм обзора взаимодействий, диаграмм взаимодействий и диаграмм деятельности, подчеркивающий их различия и области применения. - Как нарисовать диаграмму обзора взаимодействий?
Пошаговое руководство по созданию диаграмм обзора взаимодействий с помощью Visual Paradigm, включая практические примеры. - Примеры диаграмм обзора взаимодействий
Сборник примеров, демонстрирующих использование диаграмм обзора взаимодействий для организации последовательности взаимодействий внутри системы. - Диаграмма обзора взаимодействий — сообщество Visual Paradigm
Подробный PDF-документ, посвященный элементам и применению диаграмм обзора взаимодействий в UML. - Что такое диаграммы взаимодействий в UML
Обзор диаграмм взаимодействий в UML, объясняющий их роль в моделировании динамических аспектов системы. - Диаграмма обзора взаимодействий
Статья в Википедии, предоставляющая общее представление о диаграммах обзора взаимодействий, включая их цель и компоненты. - Последовательность и диаграммы взаимодействий: в чем разница и как их создавать?
Обсуждение на форуме, уточняющее различия между диаграммами последовательности и диаграммами обзора взаимодействий, с указаниями по их созданию. - Что такое унифицированный язык моделирования (UML)?
Введение в UML, охватывающее его цель, историю и различные типы диаграмм, включая диаграммы обзора взаимодействий. - Нотация диаграммы обзора взаимодействий
Подробная информация о нотации, используемой в диаграммах обзора взаимодействий, включая символы и их значения.











