介紹
統一建模語言(UML)是一種標準化的建模語言,由一組整合的圖表組成,用於以視覺方式設計軟體密集型系統。本教程將引導您使用流行的建模工具 Visual Paradigm 創建 UML 概述圖。我們將介紹關鍵概念、逐步操作說明,以及在軟體開發中使用 UML 圖表的重要性。
關鍵概念
什麼是 UML 概述圖?
UML 概述圖提供系統的高階視圖,展示主要組件及其互動關係。它通常用於讓利益相關者快速理解系統的架構與功能。
為什麼要使用 UML 概述圖?
- 清晰度:提供系統的清晰且簡明的視覺化呈現。
- 溝通:促進利益相關者、開發人員與設計師之間的溝通。
- 文件:作為系統設計與實作的藍圖。
- 規劃:有助於規劃與組織開發流程。
使用 Visual Paradigm 的逐步指南
步驟 1:安裝 Visual Paradigm
- 下載:訪問 Visual Paradigm 網站並下載軟體。
- 安裝:依照您作業系統的安裝指示進行操作。
步驟 2:建立新專案
- 開啟 Visual Paradigm:啟動應用程式。
- 新專案:前往
檔案>新建>專案. - 為您的專案命名: 輸入專案名稱並按一下
確定.
步驟 3:建立 UML 概觀圖
- 選擇圖表類型: 在
圖表功能表中,選擇新建>UML 圖表>概觀圖. - 為圖表命名: 為您的圖表提供描述性名稱並按一下
確定.
步驟 4:將元素加入圖表
- 新增參與者: 拖曳並放置
參與者圖示從工具列至畫布。命名參與者(例如:顧客、資料庫)。 - 新增使用案例: 使用
用例圖示以新增用例(例如:XmlParser、訂單摘要)。 - 新增互動:使用箭頭來顯示參與者與用例之間的互動。標示這些互動(例如:載入、getName、getOrders)。
步驟 5:定義關係
- 關聯:使用實線將參與者連接到用例,以顯示關聯關係。
- 依賴:使用虛線箭頭來顯示元素之間的依賴關係。
- 泛化:如有需要,使用空心箭頭來顯示泛化關係。
步驟 6:自訂與格式化
- 標籤與註解:新增標籤與註解以提供額外的背景資訊。
- 格式化:使用格式化工具調整顏色、字型與版面,以提升可讀性。
步驟 7:儲存與匯出
- 儲存:透過前往
檔案>儲存. - 匯出:選擇
檔案>匯出.
為什麼以及如何使用 UML 概觀圖
為什麼要使用UML概觀圖?
- 簡化複雜性:將複雜系統分解為可管理的組件。
- 增強協作:為開發人員、設計師和利益相關者提供一種共同語言。
- 改善設計:在設計階段早期識別潛在問題。
如何有效使用UML概觀圖
- 從簡單開始:從基本圖表開始,逐步添加細節。
- 迭代:隨著專案的發展,定期審查並更新圖表。
- 讓利益相關者參與:讓利益相關者參與圖表的建立過程,以確保準確性和相關性。
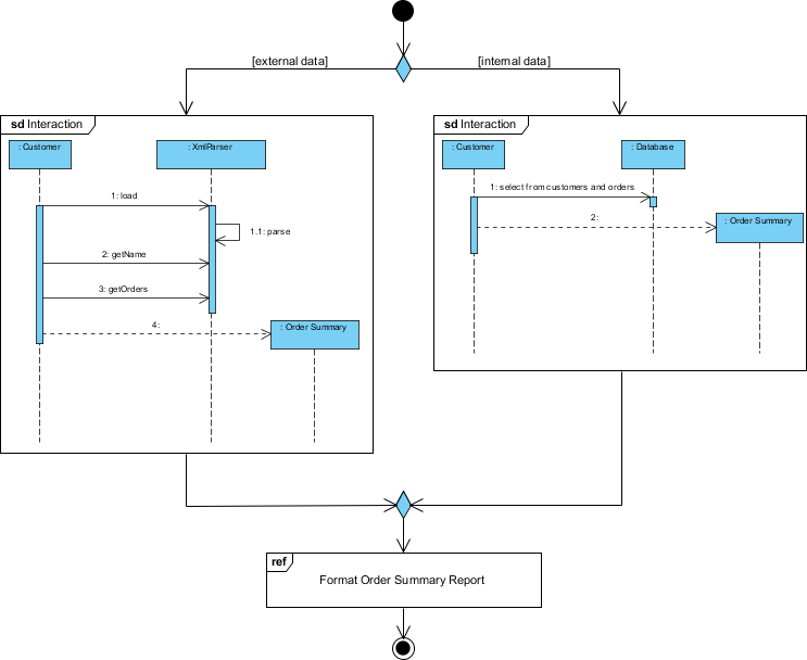
互動概觀圖範例
此圖表為UML(統一建模語言)概觀圖,用以說明利用外部與內部資料來源產生訂單摘要報表的流程。它提供了參與此流程的不同組件與參與者之間互動的高階視圖。讓我們詳細解析此圖表:

組件與參與者
-
參與者:
- 客戶:代表與系統互動以啟動流程的外部實體。
- 資料庫:代表儲存客戶與訂單資訊的內部資料儲存系統。
-
系統組件:
- XmlParser:負責解析XML資料的組件,在此情境下為外部資料。
- 訂單摘要:產生訂單摘要報表的組件。
流程
-
外部資料路徑(左側):
- 客戶與……互動XmlParser.
- 該客戶執行以下動作:
- 載入:載入 XML 資料。
- 取得名稱:從 XML 資料中取得名稱。
- 取得訂單:從 XML 資料中取得訂單詳細資訊。
- 該XmlParser處理資料並傳送至訂單摘要元件。
- 該訂單摘要元件使用解析後的 XML 資料產生訂單摘要報表。
-
內部資料路徑(右側):
- 客戶與……互動資料庫.
- 該客戶 執行以下動作:
- 從客戶和訂單中選擇:查詢資料庫以選擇相關的客戶和訂單資訊。
- 系統資料庫 將選定的資料傳送至 訂單摘要 元件。
- 系統訂單摘要 元件使用從資料庫中取得的資料產生訂單摘要報表。
-
整合資料:
- 外部(XML資料)和內部(資料庫資料)來源均貢獻至 訂單摘要 元件。
- 系統訂單摘要 元件整合來自兩種來源的資料,以格式化並產生最終的訂單摘要報表。
決策節點
- 菱形代表一個決策節點,系統在這裡決定是否使用外部資料、內部資料,或兩者皆用來產生訂單摘要報表。
最終輸出
- 格式化訂單摘要報表:最後一步,將訂單摘要報表格式化並準備好供使用。這正是圖中所展示流程的最終目標。
解釋
- 目的:此圖表說明一個系統,其設計目的是透過整合外部 XML 檔案與內部資料庫的資料,產生訂單摘要報表。
- 彈性:此系統具備彈性,能夠處理來自不同來源的資料,並整合它們以產生一份完整的報表。
- 互動:它突顯了客戶、資料來源(XML 和資料庫)以及負責處理和報告的系統組件之間的互動。
此 UML 概述圖有助於理解訂單摘要報表生成流程的高階架構與流程,使向利益相關者和開發人員溝通系統設計變得更容易。
結論
使用 Visual Paradigm 建立 UML 概述圖是一個簡單的過程,能夠顯著提升您的軟體開發工作流程。透過提供系統的清晰視覺化呈現,您可以改善溝通、規劃以及整體專案的成功率。無論您是初學者還是資深開發人員,掌握 UML 圖表都是一項寶貴的技能,將為您的專案與團隊合作帶來益處。
UML 與互動概觀圖參考
- 什麼是互動概觀圖?
介紹互動概觀圖,說明其目的以及如何提供系統內控制流程的高階視圖。 - 互動概觀圖 – UML 建模工具
互動概觀圖的概覽,詳細說明其符號以及如何與其他 UML 圖表整合。 - 解密 UML 中的互動概觀圖
一份全面指南,深入探討 UML 中互動概觀圖的組成部分及其重要性。 - UML 中的互動概觀圖 vs 互動圖 vs 活動圖
對互動概觀圖、互動圖與活動圖進行比較分析,突出它們的差異與應用情境。 - 如何繪製互動概觀圖?
使用 Visual Paradigm 建立互動概觀圖的逐步教學,包含實際範例。 - 互動概觀圖範例
一系列範例,展示如何運用互動概觀圖來組織系統內互動的順序。 - 互動概觀圖 – Visual Paradigm 社群圈
一份詳細的 PDF 文件,探討 UML 中互動概觀圖的元件與應用。 - UML 中的互動圖是什麼?
UML 中互動圖的概覽,說明其在模擬系統動態特性的角色。 - 互動概觀圖
一篇維基百科文章,提供互動概觀圖的整體概覽,包括其目的與組成部分。 - 序列圖與互動圖:有何差異?如何建立?
論壇討論,澄清序列圖與互動概觀圖之間的差異,並提供建立方法的指導。 - 什麼是統一模型語言(UML)?
UML 的介紹,涵蓋其目的、歷史以及各種圖表類型,包括互動概觀圖。 - 互動概觀圖符號
關於互動概觀圖所使用符號的詳細資訊,包括符號及其含義。











