Опубликовано вAI AI Chatbot UML
От диаграмм потоков к умным рабочим процессам: мой практический путь изучения диаграмм деятельности UML
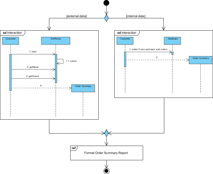
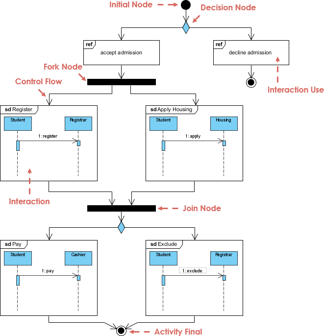
Введение Когда я впервые столкнулся с диаграммами деятельности UML на семинаре по проектированию систем, признаюсь — я был скептически настроен. «Еще одна нотация для диаграмм?» — подумал я. Но после…









