Posted inUML
Guia Rápido de Diagrama de Pacotes: Desenhe Seu Primeiro Diagrama em Minutos
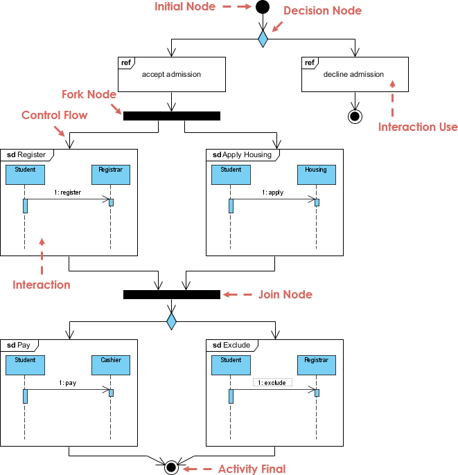
Criar uma representação visual clara da arquitetura do seu sistema é uma habilidade fundamental para qualquer desenvolvedor ou arquiteto. Um diagrama de pacotes fornece uma visão geral de alto nível…








