Posted inUML
Panduan Cepat Diagram Paket: Gambar Diagram Pertama Anda dalam Beberapa Menit
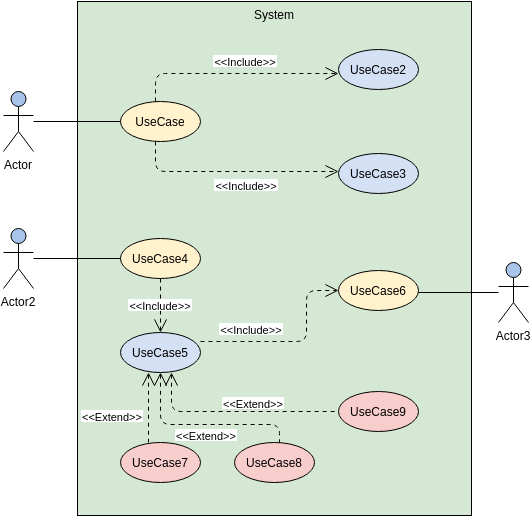
Membuat representasi visual yang jelas dari arsitektur sistem Anda adalah keterampilan dasar bagi setiap pengembang atau arsitek. Diagram paket memberikan gambaran tingkat tinggi mengenai organisasi struktural suatu sistem. Ini memungkinkan…








