Publicado enAI AI Chatbot UML
Desde diagramas de flujo hasta flujos de trabajo inteligentes: Mi viaje práctico con los diagramas de actividad UML
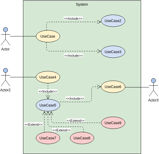
Introducción Cuando conocí por primera vez los diagramas de actividad UML durante un taller de diseño de sistemas, debo admitir que era escéptico. «¿Otra notación para diagramas?», pensé. Pero después…









