Picture this: You’re staring at a blank screen, tasked with designing the database backbone for the next big social media platform. Users, posts, comments, likes, follows, notifications — the relationships are endless, the pressure is real, and the deadline is yesterday. Normally, you’d spend days wrestling with entities, keys, and cardinalities. But not anymore.
Visual Paradigm’s AI ERD generator flips the script entirely. Just describe your system in plain English, and watch a clean, production-ready Entity Relationship Diagram appear in seconds — complete with smart entities, attributes, relationships, and keys. No more blank-canvas terror. Just fast, accurate database foundations so you can focus on what really matters: scaling, performance, and killer features.
Why This AI Changes Everything for Database Architects
- Instant ERD from text — no drawing required
- Handles complex social relationships (1-to-many, many-to-many, associative entities)
- Two powerful ways to work: robust desktop or guided web wizard
- Reduces errors in keys, cardinalities, and normalization
- Supports Chen, Crow’s Foot, IDEF1X — always professional
Style 1 – Straight to the Point: How the Desktop Tool Works
Open Visual Paradigm Desktop → Tools → AI Diagram Generation → choose “ER Diagram” → type your prompt:
“Create an ERD for a modern social media platform including users, posts, comments, likes, follows, notifications, and all necessary relationships.”
Click OK. Done.
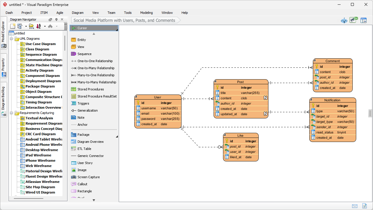
The AI immediately builds:
- User (with user_id PK, email, username, etc.)
- Post (post_id PK, content, timestamp, user_id FK)
- Like (many-to-many junction table)
- Comment (nested under posts)
- Notification system
Here’s the input screen in action:

And this is the beautiful result — fully editable, perfectly laid out:

From prompt to professional schema in under 10 seconds. Edit anything, generate SQL, export documentation — it’s all native.
Style 2 – Methodical & Guided: The 7-Step DB Modeler AI Wizard
Prefer structure? Head to the web-based DB Modeler AI — a thoughtful 7-step journey that takes you from idea to normalized database.
- Describe your social media platform in natural language
- AI builds Domain Class Diagram
- Transforms it into full logical ERD (this is the money step)
- Generates initial SQL schema
- Applies normalization (1NF → 3NF)
- Interactive playground to test
- Final report + export
Step 3 preview — watch your social media entities and relationships come alive:

Dual-pane magic: tweak PlantUML code on the left, see the diagram update live on the right. Perfect for teams who love both code and visuals.
Style 3 – Real Talk: Why This Actually Saves Your Sanity
Let’s be honest — nobody enjoys spending three days aligning relationship lines and second-guessing foreign keys. The AI does the boring 80% so you can obsess over the important 20%: performance indexes, sharding strategy, privacy constraints, feed ranking logic.
Change a requirement mid-sprint? Just edit the description and regenerate. No more “the diagram is outdated” drama. Whether you’re bootstrapping a startup or modernizing enterprise systems, this combo of desktop power + cloud-guided wizard makes database design feel less like punishment and more like progress.
Ready to Stop Dreading Database Design?
Visual Paradigm’s AI-powered ERD tools are the shortcut every modern architect needs in 2026. Fast. Accurate. Flexible. Professional.
- Try the 7-step guided wizard online: Launch DB Modeler AI
- Full product details: DB Modeler AI Overview
- Offline power: Download Visual Paradigm Desktop
Your next social platform (or any system) deserves a rock-solid foundation. Build it faster, smarter, and with way less stress — starting right now.
Related Links
These articles explore how artificial intelligence is revolutionizing the creation of Entity-Relationship Diagrams (ERDs) through automated modeling and intelligent schema design. The resources cover the introduction of DBModeler AI, which transforms natural language into normalized database schemas, and the expansion of AI diagram generators to support instant ERD creation. By leveraging these tools, developers can streamline the transition from conceptual modeling to database implementation while ensuring architectural accuracy.
- AI-Powered Database Modeling with DBModeler AI: DBModeler AI enables intelligent database schema design and automated modeling within the Visual Paradigm environment.
- DBModeler AI: Intelligent Database Modeling Tool: This AI-driven tool automates database modeling and schema generation through advanced intelligent analysis.
- The Comprehensive Guide to DBModeler AI: Visual Paradigm’s DBModeler AI enhances database design by providing expert guidance, visual diagramming, and live SQL testing.
- New Diagram Types Added to AI Diagram Generator: DFD & ERD: A recent product release has officially expanded the AI diagram generator to support the automated creation of Entity Relationship Diagrams.
- Visual Paradigm’s AI Diagram Generator Expands Instant Creation Capabilities: The AI diagram generator now supports the instant creation of ERDs and DFDs directly from user prompts.
- Comprehensive Review of DBModeler AI for Schema Design: This review examines how DBModeler AI transforms the schema design process through automation and machine intelligence.
- AI Textual Analysis – Transform Text into Visual Models Automatically: Artificial intelligence can analyze text documents to automatically generate ERD diagrams for faster modeling and documentation.
- Streamlining Entity-Relationship Modeling with Visual Paradigm: This article demonstrates how to simplify the design and implementation of entity-relationship models from initial concept to database deployment.
- What is an Entity-Relationship Diagram (ERD)?: This foundational guide explains the components and significance of Entity-Relationship Diagrams in modern database design.
- Visual Paradigm ERD Tool – Create Entity-Relationship Diagrams Online: This web-based tool enables architects to create professional database schemas through an intuitive drag-and-drop interface.











