1. Giới thiệu về sơ đồ hoạt động UML
Sơ đồ hoạt động UML (Ngôn ngữ mô hình hóa thống nhất) là công cụ mạnh mẽ để trực quan hóa các luồng công việc, quy trình kinh doanh và các thuật toán phức tạp. Chúng đặc biệt hiệu quả trong việc minh họa cả các hoạt động tuần tự và song song, làm cho chúng trở thành lựa chọn lý tưởng để mô hình hóa các hệ thống động. Sơ đồ hoạt động giúp các bên liên quan hiểu rõ luồng hoạt động, phát hiện các điểm nghẽn tiềm tàng và tối ưu hóa quy trình.
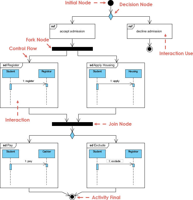
2. Ký hiệu và các thành phần chính
Sơ đồ hoạt động sử dụng một bộ ký hiệu chuẩn để biểu diễn các thành phần khác nhau của một quy trình:

- Các nút hành động: Được biểu diễn bằng hình chữ nhật, chúng chỉ ra các nhiệm vụ hoặc hành động cụ thể trong quy trình (ví dụ: “Xác minh thanh toán”).
- Luồng điều khiển: Các mũi tên thể hiện thứ tự thực hiện các hành động.
- Các điểm chia/tách và điểm nối: Được sử dụng để chia tách hoặc hợp nhất các nhánh song song. Các điểm chia (forks) cho biết nơi quy trình tách thành nhiều nhánh song song, trong khi các điểm nối (joins) cho biết nơi các nhánh song song hội tụ.
- Các nút đối tượng: Biểu diễn dữ liệu hoặc đối tượng di chuyển qua hệ thống (ví dụ: một kiện hàng trong quy trình vận chuyển).
- Các phân vùng (các làn đường): Chia các hoạt động theo vai trò hoặc trách nhiệm (ví dụ: “Khách hàng”, “Tài xế”) để làm rõ ai chịu trách nhiệm cho từng hành động.
3. Ứng dụng trong mô hình hóa quy trình kinh doanh
Trực quan hóa quy trình công việc kinh doanh
Sơ đồ hoạt động đặc biệt hữu ích để trực quan hóa các quy trình công việc kinh doanh phức tạp liên quan đến nhiều bên. Ví dụ, một công ty vận chuyển hàng hóa có thể sử dụng sơ đồ hoạt động để:
- Xác định các tương tác giữa khách hàng, tài xế và các hệ thống nội bộ.
- Phát hiện các điểm kém hiệu quả, chẳng hạn như các bước trùng lặp trong tuyến đường giao hàng.
- Khảo sát các phương án tối ưu hóa một cách trực quan, chẳng hạn như thực hiện song song các nhiệm vụ để nâng cao hiệu suất.
Mô hình hóa luồng dữ liệu
Sơ đồ hoạt động cũng có thể được sử dụng để mô hình hóa luồng dữ liệu trong một hệ thống. Chúng có thể thay thế các sơ đồ luồng dữ liệu truyền thống (DFD) bằng cách minh họa cả luồng điều khiển và luồng dữ liệu. Các nút đối tượng có thể thể hiện cách dữ liệu (ví dụ: hồ sơ tồn kho) di chuyển giữa các hành động.
4. Hướng dẫn cho việc mô hình hóa hiệu quả
- Bắt đầu ở cấp độ cao: Bắt đầu bằng một sơ đồ đơn giản ở cấp độ “Level 0” để nêu bật các bước chính (ví dụ: “Nhận đơn hàng” → “Giao đơn hàng”). Mở rộng chi tiết trong các sơ đồ con bằng cách sử dụng ký hiệu ký hiệu rakes để đi sâu vào các nhiệm vụ con.
- Sự trừu tượng nhất quán: Đảm bảo các hành động trong cùng một sơ đồ có mức độ chi tiết tương đương. Tránh kết hợp các hành động cấp cao với các nhiệm vụ chi tiết trong cùng một sơ đồ.
- Tận dụng các phân vùng: Sử dụng các phân vùng để làm rõ các nhiệm vụ cụ thể theo vai trò trong các quy trình đa tác nhân. Điều này giúp tách biệt các hành động được thực hiện bởi các vai trò hoặc bộ phận khác nhau.
5. Ứng dụng nâng cao
Lập trình đồng thời
Sơ đồ hoạt động rất phù hợp để mô hình hóa các thuật toán song song, ví dụ như:
- Mô phỏng 3D: Sử dụng các phân vùng để biểu diễn các luồng xử lý các khối dữ liệu con.
- Mô hình khí hậu: Sử dụng các điểm chia và điểm hợp để biểu diễn các tính toán đồng thời.
Tích hợp với các mô hình UML khác
- Sơ đồ tương tác: Các thao tác hệ thống được xác định trong sơ đồ tuần tự hệ thống (SSD) có thể được ánh xạ sang các hành động trong sơ đồ hoạt động.
- Sơ đồ lớp: Các nút đối tượng trong sơ đồ hoạt động thường tương ứng với các lớp miền trong sơ đồ lớp (ví dụ như
ProductDescriptiontrong một hệ thống bán lẻ).
6. So sánh với BPMN
Mặc dù sơ đồ hoạt động rất mạnh mẽ, chúng khác với BPMN (Mô hình và ký hiệu quy trình kinh doanh) ở một số khía cạnh:
| Tính năng | Sơ đồ hoạt động | BPMN |
|---|---|---|
| Đối tượng mục tiêu | Các nhóm kỹ thuật (lập trình viên, kiến trúc sư) | Nhà phân tích kinh doanh, các bên liên quan |
| Trọng tâm | Luồng công việc hệ thống và luồng dữ liệu | Hợp tác kinh doanh toàn diện |
| Độ phức tạp ký hiệu | Đơn giản hơn (hành động, điểm chia) | Phong phú hơn (sự kiện, cổng, bể) |
Khi nào nên chọn:
- Sơ đồ hoạt động: Sử dụng cho các quy trình kỹ thuật, thiết kế phần mềm hoặc tích hợp với các mô hình UML khác.
- BPMN: Sử dụng cho các quy trình kinh doanh đa phòng ban yêu cầu mô hình hóa chi tiết sự kiện và quy tắc.
8. Ví dụ: Quy trình vận chuyển hàng hóa
Xem xét một quy trình vận chuyển hàng hóa:
- Khách hàng gửi đơn hàng: Hành động này kích hoạt hành động “Xử lý đơn hàng”.
- Nhiệm vụ song song: Quy trình tách thành “Chuẩn bị vận chuyển” (kho) và “Tạo hóa đơn” (bills).
- Luồng dữ liệu: Các nút đối tượng theo dõi các gói hàng và hóa đơn cho đến khi một nút nối hợp nhất các đường đi cho giao hàng cuối cùng.
9. Kết luận
Sơ đồ hoạt động UML là công cụ không thể thiếu để mô hình hóa quy trình, tối ưu hóa quy trình và kết nối các góc nhìn kỹ thuật và kinh doanh. Bằng cách tuân thủ các hướng dẫn như trừu tượng hóa ở cấp độ cao và sử dụng phân vùng, các nhóm có thể cải thiện giao tiếp và thúc đẩy hiệu quả. Mặc dù sơ đồ hoạt động bổ sung cho BPMN trong một số ngữ cảnh, điểm mạnh của chúng nằm ở khả năng tích hợp với hệ sinh thái UML và khả năng cung cấp sự rõ ràng về mặt kỹ thuật.
Tài liệu tham khảo
-
Tham chiếu đến sơ đồ, hình dạng và các thành phần mô hình
- Hướng dẫn này giải thích cách gắn các tham chiếu bổ sung vào hình dạng và sơ đồ trong Visual Paradigm, cho phép người dùng mở và xem các tham chiếu đã chèn. Nó cũng đề cập đến việc sử dụng chế độ xem Cấu trúc sơ đồ để hiểu mối quan hệ giữa các sơ đồ và sơ đồ con.
- Tham chiếu đến sơ đồ, hình dạng và các thành phần mô hình 1
-
Tham chiếu tài nguyên trong Visual Paradigm
- Tài nguyên này cung cấp cái nhìn tổng quan về cách thêm và quản lý các tham chiếu trong Visual Paradigm, bao gồm liên kết đến các tài liệu nội bộ và bên ngoài như hình dạng, sơ đồ, tệp và URL. Nó cũng thảo luận về việc sử dụng sơ đồ con để mô tả chi tiết các thành phần mô hình.
- Tham chiếu tài nguyên trong Visual Paradigm 2
-
Làm thế nào để vẽ sơ đồ hoạt động?
- Hướng dẫn từng bước này dẫn người dùng qua quy trình tạo sơ đồ hoạt động UML trong Visual Paradigm. Nó bao gồm các kiến thức cơ bản về sơ đồ hoạt động, bao gồm luồng điều khiển, tính đồng thời, nhánh và việc sử dụng các làn đường (swimlanes) để phân vùng các hành động dựa trên người tham gia.
- Làm thế nào để vẽ sơ đồ hoạt động? 3
-
Công cụ sơ đồ hoạt động miễn phí
- Tài nguyên này giới thiệu một công cụ trực tuyến miễn phí để tạo sơ đồ hoạt động UML chuyên nghiệp. Nó nhấn mạnh các tính năng như vị trí hình dạng chính xác, các tùy chọn định dạng và hỗ trợ đa nền tảng.
- Công cụ sơ đồ hoạt động miễn phí 4
-
Sơ đồ hoạt động trong Visual Paradigm
- Hướng dẫn này cung cấp cái nhìn tổng quan toàn diện về cách tạo sơ đồ hoạt động trong Visual Paradigm. Nó bao gồm các kiến thức cơ bản về sơ đồ hoạt động, bao gồm luồng điều khiển, đồng thời thực hiện, nhánh và luồng đối tượng.
- Sơ đồ hoạt động trong Visual Paradigm 5
-
Tham chiếu đến tài nguyên trong Visual Paradigm
- Hướng dẫn này giải thích cách thêm tham chiếu đến các nút trong Visual Paradigm, cho phép người dùng liên kết đến cả tài nguyên nội bộ và bên ngoài như hình dạng, sơ đồ, tệp và URL.
- Tham chiếu đến tài nguyên trong Visual Paradigm 6
-
Sơ đồ hoạt động thứ tự quy trình Nguồn: Visual Paradigm
- Tài nguyên này cung cấp một sơ đồ khoa học có thể tải xuống về sơ đồ hoạt động thứ tự quy trình được tạo bằng Visual Paradigm. Đây là một phần của một công bố về vai trò của thương mại điện tử trong việc tăng doanh số bán hàng bằng cách sử dụng Ngôn ngữ mô hình hóa thống nhất (UML).
- Sơ đồ hoạt động thứ tự quy trình Nguồn: Visual Paradigm 7
-
Thực hành: Tạo sơ đồ hoạt động trong Visual Paradigm
- Hướng dẫn thực hành này cung cấp các hướng dẫn về cách tạo sơ đồ hoạt động trong Visual Paradigm. Nó bao gồm các kiến thức cơ bản về sơ đồ hoạt động và đưa ra một số mẹo sử dụng Visual Paradigm cho UML.
- Thực hành: Tạo sơ đồ hoạt động trong Visual Paradigm 8
-
Tham chiếu đến các yếu tố mô hình của các dự án khác trong Visual Paradigm
- Hướng dẫn này giải thích cách tham chiếu các yếu tố mô hình từ các dự án khác trong Visual Paradigm. Nó bao gồm việc sử dụng các chỉ báo mô hình để xác định các hình dạng được tham chiếu và cách quản lý các yếu tố mô hình được tham chiếu.
- Tham chiếu đến các yếu tố mô hình của các dự án khác trong Visual Paradigm 9
- Sơ đồ hoạt động là gì?
- Tài nguyên này cung cấp một giới thiệu về sơ đồ hoạt động, mô tả chúng như các sơ đồ luồng nâng cao mô phỏng luồng từ một hoạt động này sang hoạt động khác. Nó cũng giới thiệu Visual Paradigm Community Edition như một công cụ UML miễn phí để tạo sơ đồ hoạt động.
- Sơ đồ hoạt động là gì? 10
Tham chiếu BPMN
-
BPMN – Hướng dẫn toàn diện
- URL: BPMN – Hướng dẫn toàn diện – Hướng dẫn của Visual Paradigm
- Mô tả: Hướng dẫn này cung cấp cái nhìn sâu sắc về BPMN, bao gồm tầm nhìn, quá trình phát triển và bốn yếu tố chính. Nó cũng bao gồm các bước thực hiện mô hình hóa quy trình kinh doanh và các ví dụ về BPMN khác nhau.
-
Làm thế nào để vẽ sơ đồ quy trình kinh doanh BPMN 2.0
- URL: Làm thế nào để vẽ sơ đồ quy trình kinh doanh BPMN 2.0?
- Mô tả: Bài hướng dẫn này bao quát các kiến thức cơ bản về việc vẽ sơ đồ BPMN 2.0, bao gồm các tác vụ phối hợp và tin nhắn. Nó cung cấp hướng dẫn từng bước để tạo sơ đồ quy trình kinh doanh bằng cách sử dụng Visual Paradigm.
-
Làm thế nào để vẽ sơ đồ BPMN
- URL: Làm thế nào để vẽ sơ đồ BPMN?
- Mô tả: Bài hướng dẫn từng bước về cách vẽ sơ đồ BPMN bằng cách sử dụng Visual Paradigm. Nó giải thích các loại yếu tố khác nhau trong BPMN và cách kết nối chúng bằng các luồng trình tự.
-
Làm thế nào để tạo sơ đồ BPMN
- URL: Làm thế nào để tạo sơ đồ BPMN?
- Mô tả: Hướng dẫn này giải thích cách tạo sơ đồ BPMN bằng cách sử dụng Visual Paradigm. Nó bao gồm việc sử dụng các mẫu sơ đồ, tính năng kéo và thả, cũng như Thư viện Tài nguyên để hoàn thành sơ đồ.
-
Vẽ sơ đồ quy trình kinh doanh BPMN
- URL: Vẽ sơ đồ quy trình kinh doanh BPMN
- Mô tả: Tài nguyên này cung cấp hướng dẫn chi tiết về cách vẽ sơ đồ BPMN bằng cách sử dụng Visual Paradigm. Nó bao gồm thông tin về việc sử dụng bộ công cụ BPMN và ghi chép các luồng công việc kinh doanh.
-
Làm thế nào để sử dụng đối tượng dữ liệu trong BPMN
- URL: Làm thế nào để sử dụng các đối tượng dữ liệu trong BPMN
- Mô tả: Hướng dẫn này giải thích cách sử dụng các đối tượng dữ liệu trong sơ đồ BPMN. Nó bao gồm các loại đối tượng dữ liệu khác nhau và cách gắn chúng vào các luồng trình tự giữa các hoạt động.
-
Visual Paradigm BPMN
- URL: Visual Paradigm BPMN – trang web Visual Paradigm BPMN
- Mô tả: Trang web này cung cấp các tài nguyên về việc duy trì các hồ sơ rõ ràng và sử dụng sơ đồ BPMN để minh họa trực quan các quy trình hiện tại và tương lai, cũng như làm nổi bật các khoảng trống và kế hoạch hành động.
Các tài liệu tham khảo này nên cung cấp nền tảng vững chắc để hiểu và tạo các sơ đồ BPMN và sơ đồ hoạt động bằng cách sử dụng Visual Paradigm.











