1. Введение в диаграммы деятельности UML
Диаграммы деятельности UML (Unified Modeling Language) — это мощные инструменты для визуализации рабочих процессов, бизнес-процессов и сложных алгоритмов. Они особенно эффективны при отображении как последовательных, так и параллельных действий, что делает их идеальными для моделирования динамических систем. Диаграммы деятельности помогают заинтересованным сторонам понять ход выполнения действий, выявить потенциальные узкие места и оптимизировать процессы.
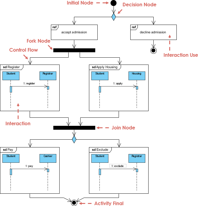
2. Ключевые обозначения и элементы
Диаграммы деятельности используют стандартизированный набор символов для представления различных компонентов процесса:

- Узлы действий: Обозначаются прямоугольниками, они указывают на конкретные задачи или действия в процессе (например, «Проверка оплаты»).
- Управляемые потоки: Стрелки, показывающие последовательность выполнения действий.
- Разветвления/Слияния: Используются для разделения или объединения параллельных путей. Разветвления указывают на точку, где процесс разделяется на несколько параллельных путей, а слияния — на точку, где параллельные пути сходятся.
- Узлы объектов: Представляют данные или объекты, перемещающиеся через систему (например, посылка в процессе доставки).
- Разделы (бассейны): Делят действия по ролям или ответственности (например, «Клиент», «Водитель»), чтобы уточнить, кто отвечает за каждое действие.
3. Применение в моделировании бизнес-процессов
Визуализация бизнес-процессов
Диаграммы деятельности особенно полезны для визуализации сложных бизнес-процессов, включающих несколько сторон. Например, компания по доставке посылок может использовать диаграммы деятельности для:
- Создать карту взаимодействий между клиентами, водителями и внутренними системами.
- Выявить неэффективности, например, избыточные шаги в маршрутах доставки.
- Визуально исследовать оптимизации, например, параллелизацию задач для повышения эффективности.
Моделирование потока данных
Диаграммы деятельности также могут использоваться для моделирования потока данных в системе. Они могут заменить традиционные диаграммы потока данных (DFD), отображая как поток управления, так и поток данных. Узлы объектов могут показывать, как данные (например, записи о запасах) перемещаются между действиями.
4. Рекомендации по эффективному моделированию
- Начинайте с высокого уровня: Начните с упрощённой диаграммы «уровень 0», чтобы обозначить основные этапы (например, «Получить заказ» → «Отправить заказ»). Детализируйте информацию в поддиаграммах, используя обозначениеобозначение штырядля углубления в подзадачи.
- Согласованная абстракция: Убедитесь, что действия на одной диаграмме имеют схожий уровень детализации. Избегайте смешивания высокого уровня действий с подробными подзадачами на одной диаграмме.
- Использование разделов: Используйте разделы для уточнения задач, связанных с конкретными ролями, в процессах с несколькими участниками. Это помогает отделить действия, выполняемые разными ролями или отделами.
5. Расширенные приложения
Параллельное программирование
Диаграммы деятельности хорошо подходят для моделирования параллельных алгоритмов, таких как:
- 3D-симуляции: Использование разделов для представления потоков, обрабатывающих подблоки данных.
- Моделирование погоды: Использование разделений и объединений для представления одновременных вычислений.
Интеграция с другими моделями UML
- Диаграммы взаимодействия: Системные операции, выявленные на диаграммах последовательностей системы (SSD), могут быть сопоставлены с действиями на диаграммах деятельности.
- Диаграммы классов: Узлы объектов на диаграммах деятельности часто соответствуют классам домена на диаграммах классов (например,
Описание продуктав розничной системе).
6. Сравнение с BPMN
Хотя диаграммы деятельности мощны, они отличаются от BPMN (модель и нотация бизнес-процессов) в нескольких аспектах:
| Функция | Диаграммы деятельности | BPMN |
|---|---|---|
| Аудитория | Технические команды (разработчики, архитекторы) | Бизнес-аналитики, заинтересованные стороны |
| Фокус | Рабочие процессы системы и поток данных | Полноценное бизнес-сотрудничество |
| Сложность нотации | Проще (действия, разделения) | Богаче (события, шлюзы, пулы) |
Когда выбирать:
- Диаграммы деятельности: Используйте для технических рабочих процессов, проектирования программного обеспечения или интеграции с другими моделями UML.
- BPMN: Используйте для межотделенных бизнес-процессов, требующих детального моделирования событий и правил.
8. Пример: Процесс доставки посылок
Рассмотрим процесс доставки посылок:
- Клиент отправляет заказ: Это действие запускает действие «Обработка заказа».
- Параллельные задачи: Процесс разделяется на «Подготовка отправки» (склад) и «Генерация счета» (бухгалтерия).
- Поток данных: Узлы объектов отслеживают посылки и счета до тех пор, пока соединение не объединит пути для окончательной доставки.
9. Заключение
Диаграммы деятельности UML незаменимы для моделирования рабочих процессов, оптимизации процессов и моста между техническими и бизнес-перспективами. Следуя таким рекомендациям, как высокий уровень абстракции и использование разделов, команды могут упростить коммуникацию и повысить эффективность. Хотя диаграммы деятельности дополняют BPMN в определенных контекстах, их сила заключается в интеграции с экосистемой UML и способности обеспечивать техническую ясность.
Ссылки
-
Ссылка на диаграммы, фигуры и элементы модели
- Это руководство объясняет, как добавлять дополнительные ссылки на фигуры и диаграммы в Visual Paradigm, позволяя пользователям открывать и просматривать вставленные ссылки. Также описывается использование представления иерархии диаграмм для понимания взаимосвязей между диаграммами и поддиаграммами.
- Ссылка на диаграммы, фигуры и элементы модели 1
-
Ссылки на ресурсы в Visual Paradigm
- Этот ресурс предоставляет обзор того, как добавлять и управлять ссылками в Visual Paradigm, включая связывание с внутренними и внешними материалами, такими как фигуры, диаграммы, файлы и URL-адреса. Также рассматривается использование поддиаграмм для подробного описания элементов модели.
- Ссылки на ресурсы в Visual Paradigm 2
-
Как нарисовать диаграмму деятельности?
- Это пошаговое руководство сопровождает пользователей процессом создания диаграммы деятельности UML в Visual Paradigm. Оно охватывает основы диаграмм деятельности, включая поток управления, параллелизм, ветвление и использование бассейнов для разделения действий на основе участников.
- Как нарисовать диаграмму деятельности? 3
-
Бесплатный инструмент для диаграмм деятельности
- Этот ресурс представляет бесплатный онлайн-инструмент для создания профессиональных диаграмм активностей UML. Он выделяет такие функции, как точное позиционирование фигур, варианты форматирования и поддержка кросс-платформенности.
- Бесплатный инструмент для диаграмм активностей 4
-
Диаграмма активностей в Visual Paradigm
- Это руководство предоставляет всесторонний обзор того, как создавать диаграммы активностей в Visual Paradigm. Оно охватывает основы диаграмм активностей, включая поток управления, параллелизм, ветвление и поток объектов.
- Диаграмма активностей в Visual Paradigm 5
-
Ссылка на ресурсы в Visual Paradigm
- Это руководство объясняет, как добавлять ссылки на узлы в Visual Paradigm, позволяя пользователям создавать ссылки как на внутренние, так и на внешние ресурсы, такие как фигуры, диаграммы, файлы и URL.
- Ссылка на ресурсы в Visual Paradigm 6
-
Диаграмма активностей процесса заказа источник: Visual Paradigm
- Этот ресурс предоставляет загружаемую научную диаграмму диаграммы активностей процесса заказа, созданной с помощью Visual Paradigm. Он является частью публикации о роли электронной коммерции в увеличении продаж с использованием языка унифицированного моделирования (UML).
- Диаграмма активностей процесса заказа источник: Visual Paradigm 7
-
Лабораторная работа: создание диаграмм активностей в Visual Paradigm
- Это руководство по лабораторной работе содержит инструкции по созданию диаграмм активностей в Visual Paradigm. Оно охватывает основы диаграмм активностей и включает советы по использованию Visual Paradigm для UML.
- Лабораторная работа: создание диаграмм активностей в Visual Paradigm 8
-
Ссылки на элементы модели других проектов в Visual Paradigm
- Это руководство объясняет, как ссылаться на элементы модели из других проектов в Visual Paradigm. Оно охватывает использование индикаторов модели для идентификации ссылочных фигур и управление ссылочными элементами модели.
- Ссылки на элементы модели других проектов в Visual Paradigm 9
- Что такое диаграмма активностей?
- Этот ресурс представляет введение в диаграммы активностей, описывая их как расширенные диаграммы потоков, моделирующие переход от одной деятельности к другой. Он также представляет Community Edition Visual Paradigm как бесплатный инструмент UML для создания диаграмм активностей.
- Что такое диаграмма активностей? 10
Ссылки на BPMN
-
BPMN – Полное руководство
- URL: BPMN – Полное руководство – Руководства Visual Paradigm
- Описание: Это руководство предоставляет подробный обзор BPMN, включая его видение, эволюцию и четыре основных элемента. Также в нем содержатся шаги по выполнению моделирования бизнес-процессов и различные примеры BPMN.
-
Как нарисовать диаграмму бизнес-процесса BPMN 2.0
- URL: Как нарисовать диаграмму бизнес-процесса BPMN 2.0?
- Описание: Этот учебник охватывает основы рисования диаграмм BPMN 2.0, включая задачи хореографии и сообщения. Он содержит пошаговые инструкции по созданию диаграммы бизнес-процесса с использованием Visual Paradigm.
-
Как нарисовать диаграмму BPMN
- URL: Как нарисовать диаграмму BPMN?
- Описание: Пошаговое руководство по рисованию диаграмм BPMN с использованием Visual Paradigm. Оно объясняет различные типы элементов в BPMN и способы их соединения с помощью последовательных потоков.
-
Как создать диаграмму BPMN
- URL: Как создать диаграмму BPMN?
- Описание: Это руководство объясняет, как создавать диаграммы BPMN с помощью Visual Paradigm. Оно охватывает использование шаблонов диаграмм, функции перетаскивания и каталога ресурсов для завершения диаграммы.
-
Рисование диаграммы бизнес-процесса BPMN
- URL: Рисование диаграммы бизнес-процесса BPMN
- Описание: Этот ресурс предоставляет подробные инструкции по рисованию диаграмм BPMN с использованием Visual Paradigm. Он включает информацию об использовании набора инструментов BPMN и документировании бизнес-процессов.
-
Как использовать объекты данных в BPMN
- URL: Как использовать объекты данных в BPMN
- Описание: В этом руководстве объясняется, как использовать объекты данных в диаграммах BPMN. Охватывает различные типы объектов данных и способы их присоединения к последовательным потокам между действиями.
-
Visual Paradigm BPMN
- URL: Visual Paradigm BPMN – сайт Visual Paradigm BPMN
- Описание: На этом сайте представлены ресурсы по ведению четких записей и использованию диаграмм BPMN для визуального документирования текущих и будущих процессов, а также для иллюстрации пробелов и планов действий.
Эти ссылки должны обеспечить прочную основу для понимания и создания диаграмм BPMN и деятельности с помощью Visual Paradigm.











