1. UMLアクティビティ図の紹介
UML(統合モデリング言語)のアクティビティ図は、ワークフロー、ビジネスプロセス、複雑なアルゴリズムを可視化するための強力なツールです。順次的および並列的なアクティビティを示すのに特に効果的であり、動的システムのモデリングに最適です。アクティビティ図はステークホルダーがアクティビティの流れを理解し、潜在的なボトルネックを特定し、プロセスを最適化するのに役立ちます。
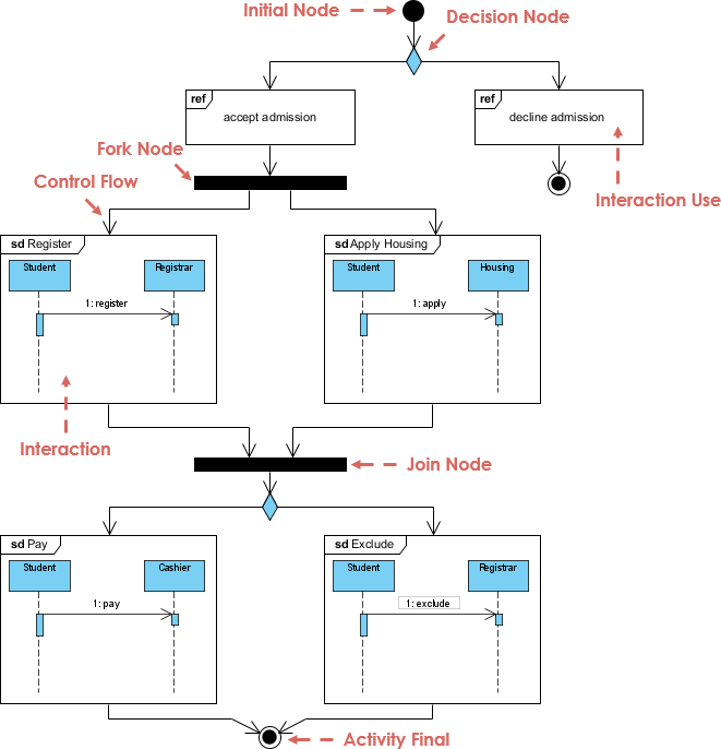
2. 主要な記法と要素
アクティビティ図は、プロセスのさまざまな要素を表すための標準化された記号のセットを使用しています:

- アクションノード:長方形で表され、プロセス内の特定のタスクやアクション(例:「支払いの確認」)を示します。
- 制御フロー:アクションが実行される順序を示す矢印です。
- フォーク/ジョイン:並列パスを分割または統合するために使用されます。フォークはプロセスが複数の並列パスに分岐する場所を示し、ジョインは並列パスが収束する場所を示します。
- オブジェクトノード:システム内を移動するデータやオブジェクトを表します(例:配送ワークフローにおける小包)。
- パーティション(スイムレーン):役割や責任に基づいてアクティビティを分割し(例:「顧客」、「ドライバー」)、各アクションの責任者を明確にします。
3. ビジネスプロセスモデリングにおける応用
ビジネスワークフローの可視化
アクティビティ図は、複数の当事者を含む複雑なビジネスワークフローを可視化するのに特に役立ちます。たとえば、小包配達会社はアクティビティ図を次のように使用できます:
- 顧客、ドライバー、および内部システム間の相互作用をマッピングする。
- 配送経路における重複したステップなどの非効率性を特定する。
- タスクを並列化して効率を向上させるなど、視覚的に最適化を検討する。
データフローのモデリング
アクティビティ図は、システム内のデータフローをモデリングするためにも使用できます。制御フローとデータフローの両方を示すことで、従来のデータフローダイアグラム(DFD)を置き換えることができます。オブジェクトノードは、データ(例:在庫記録)がアクション間をどのように移動するかを示すことができます。
4. 効果的なモデリングのためのガイドライン
- 高レベルから始める:簡略化された「レベル0」図から始め、主要なステップ(例:「注文受領」→「出荷」)を概要として示します。サブダイアグラムを使用して詳細を拡張し、 ラケ記法 を用いてサブタスクに詳細を掘り下げます。
- 一貫した抽象化:同じ図内のアクションが類似した粒度レベルを持つことを確認してください。同じ図内で高レベルのアクションと詳細なサブタスクを混在させないようにしてください。
- パーティションを活用する: マルチアクターのプロセスにおける役割固有のタスクを明確化するためにパーティションを使用する。これにより、異なる役割や部門が実行するアクションを分離することができる。
5. 高度な応用
並行プログラミング
アクティビティ図は、次のような並列アルゴリズムのモデリングに適している:
- 3D シミュレーション: データのサブブロックを処理するスレッドを表すためにパーティションを使用する。
- 気象モデリング: 同時計算を表すためにフォークとジョインを使用する。
他のUMLモデルとの統合
- 相互作用図: システムシーケンス図(SSD)で特定されたシステム操作は、アクティビティ図のアクションにマッピングできる。
- クラス図: アクティビティ図内のオブジェクトノードは、クラス図におけるドメインクラスに対応することが多い(例:
製品説明小売システムにおけるもの)。
6. BPMNとの比較
アクティビティ図は強力であるが、BPMN(ビジネスプロセスモデルと表記)とはいくつかの点で異なる:
| 特徴 | アクティビティ図 | BPMN |
|---|---|---|
| 対象者 | 技術チーム(開発者、アーキテクト) | ビジネスアナリスト、ステークホルダー |
| 焦点 | システムワークフローとデータフロー | エンドツーエンドのビジネス連携 |
| 表記の複雑さ | シンプル(アクション、フォーク) | 豊富(イベント、ゲートウェイ、プール) |
選択のタイミング:
- アクティビティ図: 技術的なワークフロー、ソフトウェア設計、または他のUMLモデルとの統合に使用する。
- BPMN: 詳細なイベントおよびルールのモデリングを必要とする部門間のビジネスプロセスに使用する。
8. 例:小包配送プロセス
小包配送プロセスを検討する:
- 顧客が注文を提出: このアクションは「注文処理」アクションをトリガーする。
- 並列タスク: プロセスは「出荷準備」(倉庫)と「請求書作成」(請求)に分岐する。
- データフロー: オブジェクトノードは、最終配送のための結合が行われるまで、小包と請求書を追跡する。
9. 結論
UMLアクティビティ図は、ワークフローのモデリング、プロセスの最適化、技術的視点とビジネス的視点の橋渡しに不可欠である。高レベルの抽象化やパーティションの使用といったガイドラインに従うことで、チームはコミュニケーションをスムーズにし、効率を高めることができる。アクティビティ図は特定の文脈でBPMNを補完するが、その強みはUMLエコシステムとの統合性と技術的な明確さを提供できる点にある。
参考文献
-
図、形状、モデル要素への参照
- このガイドでは、Visual Paradigmで形状や図に追加の参照を付ける方法を説明し、挿入された参照を開いて表示できるようにする。また、図とサブ図の関係を理解するために図階層ビューの使用方法についても説明する。
- 図、形状、モデル要素への参照 1
-
Visual Paradigmにおけるリソース参照
- このリソースでは、Visual Paradigmで参照を追加および管理する方法について概要を説明し、形状、図、ファイル、URLなどの内部および外部リソースへのリンクを含む。また、モデル要素を詳細に記述するためにサブ図を使用する方法についても説明する。
- Visual Paradigmにおけるリソース参照 2
-
アクティビティ図の描き方?
- このステップバイステップガイドでは、Visual ParadigmでUMLアクティビティ図を作成するプロセスをユーザーに案内する。アクティビティ図の基本である制御フロー、並行性、分岐、および参加者に基づいたアクションのパーティション化に使用するスイムレーンの使用方法をカバーする。
- アクティビティ図の描き方? 3
-
無料のアクティビティ図ツール
- このリソースでは、プロフェッショナルなUMLアクティビティ図を作成するための無料オンラインツールを紹介しています。正確な形状の配置、フォーマットオプション、クロスプラットフォーム対応といった機能を強調しています。
- 無料のアクティビティ図ツール 4
-
Visual Paradigmにおけるアクティビティ図
- このガイドでは、Visual Paradigmでアクティビティ図を作成する方法について包括的な概要を提供しています。制御フロー、並行性、分岐、オブジェクトフローなどのアクティビティ図の基本をカバーしています。
- Visual Paradigmにおけるアクティビティ図 5
-
Visual Paradigmにおけるリソースへの参照
- このガイドでは、Visual Paradigmでノードへの参照を追加する方法を説明しており、形状、図、ファイル、URLなどの内部および外部リソースにリンクできるようにします。
- Visual Paradigmにおけるリソースへの参照 6
-
プロセス順序アクティビティ図のソース:Visual Paradigm
- このリソースでは、Visual Paradigmを使用して作成されたプロセス順序アクティビティ図のダウンロード可能な科学的図を提供しています。これは、統一モデリング言語(UML)を用いたeコマースが販売を増加させる役割についての出版物の一部です。
- プロセス順序アクティビティ図のソース:Visual Paradigm 7
-
ラボ:Visual Paradigmでアクティビティ図を作成する
- このラボガイドでは、Visual Paradigmでアクティビティ図を作成する手順を説明しています。アクティビティ図の基本をカバーし、UML用にVisual Paradigmを使用するためのヒントも含まれています。
- ラボ:Visual Paradigmでアクティビティ図を作成する 8
-
Visual Paradigmにおける他のプロジェクトのモデル要素への参照
- このガイドでは、Visual Paradigmで他のプロジェクトのモデル要素を参照する方法を説明しています。参照された形状を識別するためのモデルインジケータの使用方法と、参照されたモデル要素の管理方法をカバーしています。
- Visual Paradigmにおける他のプロジェクトのモデル要素への参照 9
- アクティビティ図とは何ですか?
- このリソースでは、アクティビティ図についての紹介を提供しており、1つのアクティビティから別のアクティビティへの流れをモデル化する高度なフローチャートとして説明しています。また、アクティビティ図を作成するための無料のUMLツールとしてVisual Paradigm Community Editionを紹介しています。
- アクティビティ図とは何ですか? 10
BPMNの参照
-
BPMN – 総合ガイド
- URL: BPMN – 総合ガイド – Visual Paradigm ガイド
- 概要: このガイドでは、BPMNのビジョン、進化、および4つの主要な要素について詳しく解説します。また、ビジネスプロセスモデリングの手順やさまざまなBPMNの例も紹介しています。
-
BPMN 2.0ビジネスプロセス図の描き方
- URL: BPMN 2.0ビジネスプロセス図の描き方は?
- 概要: このチュートリアルでは、BPMN 2.0図の基本的な描き方、特にコアグラフィーのタスクやメッセージについて解説します。Visual Paradigmを使用してビジネスプロセス図を作成するためのステップバイステップの手順を提供しています。
-
BPMN図の描き方
- URL: BPMN図の描き方は?
- 概要: Visual Paradigmを使用してBPMN図を描くためのステップバイステップのチュートリアルです。BPMNのさまざまな要素の種類を説明し、シーケンスフローを使用してそれらを接続する方法も解説しています。
-
BPMN図の作成方法
- URL: BPMN図の作成方は?
- 概要: このガイドでは、Visual Paradigmを使用してBPMN図を作成する方法を説明します。図のテンプレートの使用、ドラッグアンドドロップ機能、リソースカタログの活用など、図を完成させるための方法をカバーしています。
-
BPMNビジネスプロセス図の描き方
- URL: BPMNビジネスプロセス図の描き方
- 概要: このリソースでは、Visual Paradigmを使用してBPMN図を描くための詳細な手順を提供しています。BPMNツールセットの使い方やビジネスワークフローの文書化に関する情報も含まれています。
-
BPMNにおけるデータオブジェクトの使い方
- URL: BPMNにおけるデータオブジェクトの使い方
- 説明: このガイドでは、BPMN図におけるデータオブジェクトの使い方について説明します。データオブジェクトの種類と、アクティビティ間のシーケンスフローにそれらを接続する方法についてもカバーしています。
-
Visual Paradigm BPMN
- URL: Visual Paradigm BPMN – Visual Paradigm BPMNサイト
- 説明: このサイトでは、現在および将来のプロセスの視覚的記録としてBPMN図を使用し、明確な記録を維持するためのリソースを提供しています。また、ギャップやアクションプランの可視化もサポートしています。
これらの参考資料は、Visual Paradigmを用いてBPMN図およびアクティビティ図を理解し作成するための堅実な基盤を提供するはずです。











