アクティビティ図の理解:包括的なガイド

アクティビティ図の包括的なガイド

アクティビティ図は、システムの動的側面を表すユニファイド・モデリング言語(UML)図の一種です。プロセス内の順次的および並列的な活動を可視化することで、ワークフロー、ビジネスプロセス、アルゴリズムをモデル化するために広く使用されています。このガイドでは、アクティビティ図の詳細な説明、主な特徴、応用分野、効果的な図を作成するための実用的なヒントを提供します。


アクティビティ図の主な特徴

アクティビティ図は、プロセス内の行動、意思決定、オブジェクトの流れを描くためにさまざまな要素を組み合わせます。以下に、アクティビティ図で使用される主な特徴と記号を示します:

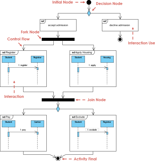
1. 順次的および並列的アクティビティ

  • 順次的アクティビティ:連続して行われるタスクを表します。
  • 並列的アクティビティ:同時に発生する可能性のあるタスクをモデル化します。並列性は「フォーク」(複数の経路に分岐)および「ジョイン」(単一の経路に再収束)によって表されます。

2. 記号要素

  • アクションノード:プロセス内の特定のタスクまたはアクティビティを表します。
  • 制御フロー:アクション間の遷移または流れを示す矢印です。
  • フォークとジョイン:
    • フォーク: プロセスを同時に実行される複数の経路に分割する。
    • ジョイン: 並行して実行される経路を再び一つの流れに統合する。
  • オブジェクトノード: プロセスに関与するオブジェクトやデータを表し、データの流れを可視化できる。
  • 決定ノード: ダイヤモンドで表され、特定の条件に基づいて流れが分岐する条件分岐点を表す。
  • 初期ノード: プロセスの開始点を示す。
  • 終了ノード: プロセスの終了を表す。

アクティビティ図の応用

アクティビティ図は多目的で、さまざまな分野に応用できる。以下の3つはその最も一般的な応用例である。

1. ビジネスプロセスモデリング

アクティビティ図はビジネスワークフローを可視化するのに非常に効果的である。たとえば、配送プロセスにおいて、顧客、ドライバー、物流システム間の相互作用をモデル化することで、ボトルネックを特定し、プロセスを最適化できる。

例:配送プロセスのワークフロー

2. データフローのモデリング

アクティビティ図は、従来のデータフロー図(DFD)に代わって、システム内のデータの流れを示すことができます。アクションとオブジェクトノードの相互作用を示すことで、データの依存関係をより明確に描くことができます。

例:データ処理ワークフロー

3. アルゴリズムの表現

アクティビティ図は、並行性を含むアルゴリズムのモデリングに有用です。並列で実行されるスレッドやプロセスを表現できます。

例:並行アルゴリズムの実行

効果的なアクティビティ図を作成するためのガイドライン

明確で効果的なアクティビティ図を作成するには、以下のガイドラインに従ってください:

1. 高レベルの概要から始める

プロセスの簡略化されたバージョンから始め、全体像を提示します。不要な詳細に立ち入らず、重要なアクションや決定に焦点を当てます。後で特定の部分をサブダイアグラムに展開できます。

例:電子商取引ワークフローの高レベルな概要

2. 抽象度のレベルを一貫させる

図内のアクションノードが同じ詳細度にあることを確認してください。高レベルと低レベルのアクションを混在させると、読者が混乱し、明確さが低下します。

3. パーティション(スイムレーン)を使用する

パーティション(スイムレーンとも呼ばれる)は、図内の垂直または水平の区画で、異なるアクターまたは部門に責任を割り当てます。複数の当事者が関与する場合、明確さが向上します。

例:スイムレーンを用いたワークフロー

4. 決定ノードを条件付き論理に使用する

プロセスが条件に基づいて分岐するポイントを表すために、決定ノードを使用します。各出力フローに条件をラベル付けすることを確認してください。


結論

アクティビティ図は、複雑なプロセスを可視化および分析するための強力なツールです。制御フローとデータフローの両方を描ける能力により、ビジネスモデリング、アルゴリズム設計、システム分析に最適です。一貫した抽象度のレベルを保ち、スイムレーンを明確さのために使用し、高レベルの概要から始めることで、情報豊かで理解しやすい図を作成できます。

これらの図は、ステークホルダーがシステムの複雑さを理解するのを助けるだけでなく、プロセス最適化や意思決定の基盤を提供します。適切なアプローチを取れば、アクティビティ図はモデリングツールキットにおいて貴重な資産になります。

参考

  1. アクティビティ図とは何ですか?

    • このガイドは、UMLアクティビティ図の概要を紹介し、その目的や1つのアクティビティから別のアクティビティへの流れをどのようにモデル化するかを説明します。また、アクティビティ図を作成するための無料のUMLツールとしてVisual Paradigm Community Editionを紹介しています。
    • もっと読む 1
  2. アクティビティ図の描き方

    • このステップバイステップガイドでは、Visual Paradigmを使用してUMLアクティビティ図を描く方法を説明します。アクティビティ図の基本である並行性、分岐、制御フロー、オブジェクトフローについてもカバーしています。
    • もっと読む 2
  3. UMLでアクティビティ図を描く方法

    • このチュートリアルでは、Visual Paradigmを使用してUMLアクティビティ図を作成するための包括的なガイドを提供します。ユーザーがアクティビティ図の作成プロセスを理解できるように、詳細な手順と例を含んでいます。
    • もっと読む 3
  4. アクティビティ図チュートリアル

    • このチュートリアルでは、UMLアクティビティ図について詳しく解説し、初期状態、最終アクション状態、スイムレーンなどの重要な概念とその例を紹介しています。
    • もっと読む 4
  5. アクティビティ図

    • このハンドブックでは、UMLアクティビティ図の構成要素、すなわちアクティビティ、状態、遷移について説明しています。また、アクティビティ図とステートチャート図の類似点についても議論しています。
    • もっと読む 5
  6. オンライン活動図ツール

    • Visual Paradigm Onlineは、UML活動図を作成するための使いやすいツールを提供しています。このツールでは、オンラインで共同作業ができ、ドラッグアンドドロップ機能を活用してプロフェッショナルな図を簡単に作成できます。
    • もっと読む 6
  7. 活動図 – UML 2 図

    • このリソースでは、UML活動図の概要と、複雑なビジネスルールや操作を含むシステム内の制御の流れを記述する際の利用方法について説明しています。
    • もっと読む 7
  8. 活動図テンプレート

    • Visual Paradigm Onlineは、UML図を作成する際のスタートをサポートする多様な活動図テンプレートを提供しています。これらのテンプレートは、特定のニーズに合わせてカスタマイズ可能です。
    • もっと読む 8
  9. SysML:活動図を用いたシステム動作のモデル化の方法

    • このガイドでは、SysML活動図を用いてシステム動作をモデル化する方法を説明します。動作を通じたオブジェクトの流れと、入力から出力への変換について議論しています。
    • もっと読む 9
  10. 無料の活動図ツール

    • Visual Paradigm Onlineは、UML活動図を作成するための無料ツールを提供しています。このツールは直感的で、ユーザーが迅速かつ簡単にプロフェッショナルな図を制作できます。
    • もっと読む 10