Posted inUML
ट्यूटोरियल: विजुअल पैराडाइग्म का उपयोग करके शुरुआती लोगों के लिए UML ओवरव्यू डायग्राम बनाना
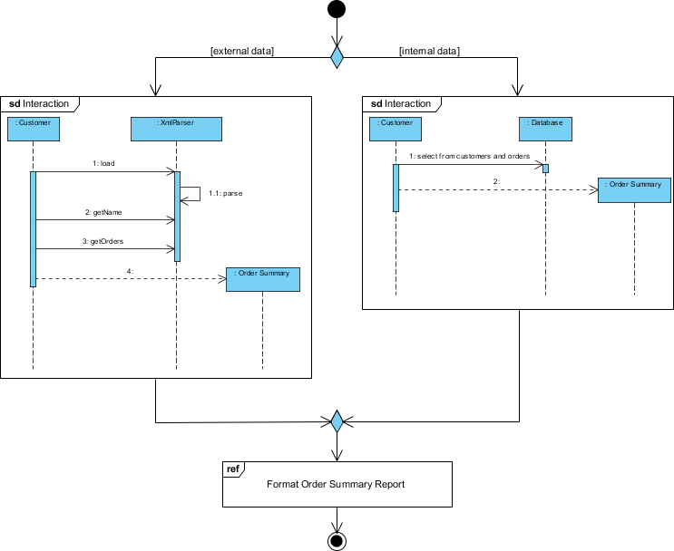
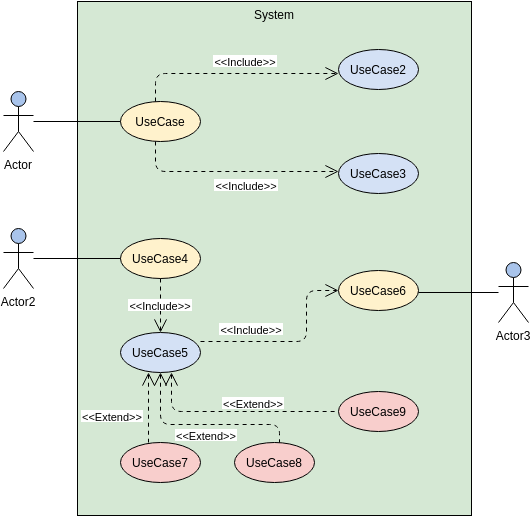
परिचय यूनीफाइड मॉडलिंग लैंग्वेज (UML) एक मानकीकृत मॉडलिंग भाषा है जिसमें एक एकीकृत डायग्राम सेट शामिल है, जिनका उपयोग सॉफ्टवेयर-आधारित प्रणाली को दृश्य रूप से डिज़ाइन करने के लिए किया…




