Umfassender Leitfaden zu Aktivitätsdiagrammen
Aktivitätsdiagramme sind eine Art von Unified Modeling Language (UML)-Diagramm, das die dynamischen Aspekte eines Systems darstellt. Sie werden häufig verwendet, um Workflows, Geschäftsprozesse und Algorithmen zu modellieren, indem sie sequenzielle und parallele Aktivitäten innerhalb eines Prozesses visualisieren. Dieser Leitfaden bietet eine detaillierte Erklärung von Aktivitätsdiagrammen, ihren wichtigsten Merkmalen, Anwendungen und praktischen Tipps zur Erstellung effektiver Diagramme.
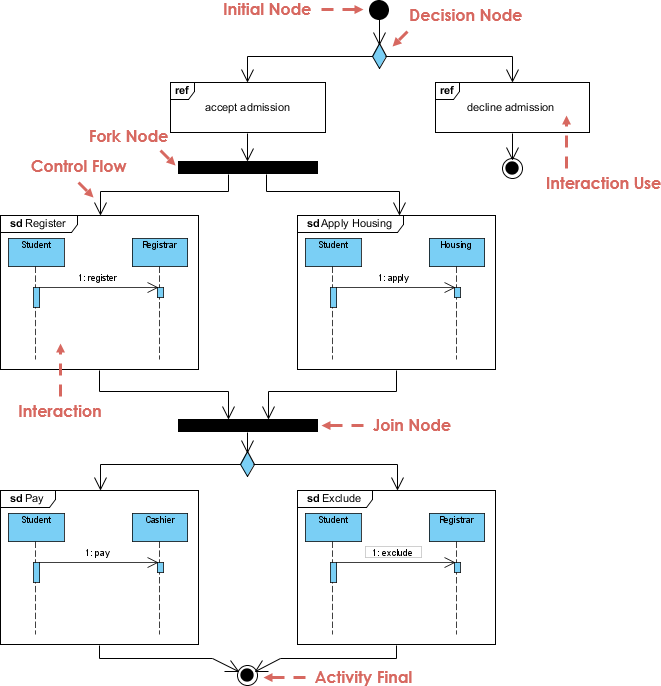
Wichtige Merkmale von Aktivitätsdiagrammen
Aktivitätsdiagramme kombinieren verschiedene Elemente, um den Ablauf von Aktionen, Entscheidungen und Objekten innerhalb eines Prozesses darzustellen. Nachfolgend sind die wichtigsten Merkmale und Notationen aufgeführt, die in Aktivitätsdiagrammen verwendet werden:
1. Sequenzielle und parallele Aktivitäten
- Sequenzielle Aktivitäten: Stellen Aufgaben dar, die nacheinander erfolgen.
- Parallele Aktivitäten: Modellieren Aufgaben, die gleichzeitig stattfinden können. Die Parallelität wird durch Forks (Teilung in mehrere Pfade) und Joins (konvergiert wieder zu einem einzigen Pfad).
2. Notationselemente
- Aktionsknoten: Stellen eine spezifische Aufgabe oder Aktivität innerhalb des Prozesses dar.
- Steuerflüsse: Pfeile, die den Übergang oder Fluss zwischen Aktionen anzeigen.
- Forks und Joins:
- Forks: Teilen einen Prozess in gleichzeitige Pfade.
- Joins: Kombinieren parallele Pfade wieder zu einem einzigen Fluss.
- Objektknoten: Stellen Objekte oder Daten dar, die am Prozess beteiligt sind, und ermöglichen die Visualisierung des Datenflusses.
- Entscheidungsknoten: Werden als Diamanten dargestellt und stellen bedingte Verzweigungspunkte dar, an denen der Fluss aufgrund bestimmter Bedingungen geteilt wird.
- Anfangsknoten: Gibt den Startpunkt des Prozesses an.
- Endknoten: Stellt die Beendigung des Prozesses dar.
Anwendungen von Aktivitätsdiagrammen
Aktivitätsdiagramme sind vielseitig und können auf verschiedene Bereiche angewendet werden. Nachfolgend sind drei ihrer häufigsten Anwendungen aufgeführt:
1. Geschäftsprozessmodellierung
Aktivitätsdiagramme sind äußerst effektiv, um Geschäftsabläufe zu visualisieren. Zum Beispiel im Rahmen eines Versandprozesses, können die Interaktionen zwischen Kunden, Fahrern und Logistiksystemen modelliert werden, um Engpässe zu identifizieren und Prozesse zu optimieren.
Beispiel: Workflow des Versandprozesses
2. Datenflussmodellierung
Aktivitätsdiagramme können traditionelle Datenflussdiagramme (DFDs) ersetzen, um darzustellen, wie Daten innerhalb eines Systems fließen. Durch die Darstellung der Interaktion zwischen Aktionen und Objektknoten bieten sie ein klareres Bild der Datenabhängigkeiten.
Beispiel: Workflow der Datenverarbeitung
3. Algorithmenrepräsentation
Aktivitätsdiagramme sind nützlich, um Algorithmen zu modellieren, insbesondere solche, die Konkurrenz beinhalten. Sie können Threads oder Prozesse darstellen, die parallel ausgeführt werden.
Beispiel: Ausführung eines parallelen Algorithmus
Richtlinien zur Erstellung effektiver Aktivitätsdiagramme
Um klare und effektive Aktivitätsdiagramme zu erstellen, befolgen Sie diese Richtlinien:
1. Beginnen Sie mit einer Übersicht auf hoher Ebene
Beginnen Sie mit einer vereinfachten Version des Prozesses, um eine Übersicht zu geben. Konzentrieren Sie sich auf wesentliche Aktionen und Entscheidungen, ohne unnötige Details zu berücksichtigen. Sie können später bestimmte Bereiche in Unterdigramme aufteilen.
Beispiel: Übersicht auf hoher Ebene eines E-Commerce-Workflows
2. Halten Sie die Abstraktionsstufen konstant
Stellen Sie sicher, dass die Aktionsknoten in einem Diagramm auf der gleichen Detailstufe liegen. Die Mischung von hoch- und niedrig abstrahierten Aktionen kann Leser verwirren und die Klarheit verringern.
3. Verwenden Sie Partitionen (Schwimmzellen)
Partitionen, auch bekannt als Schwimmzellen, sind vertikale oder horizontale Unterteilungen in einem Diagramm, die Verantwortlichkeiten verschiedenen Akteuren oder Abteilungen zuweisen. Dies erhöht die Klarheit, wenn mehrere Parteien beteiligt sind.
Beispiel: Workflow mit Schwimmzellen
4. Verwenden Sie Entscheidungsknoten für bedingte Logik
Verwenden Sie Entscheidungsknoten, um Punkte darzustellen, an denen der Prozess aufgrund von Bedingungen verzweigt. Stellen Sie sicher, dass jeder abgehende Fluss mit einer Bedingung gekennzeichnet ist.
Fazit
Aktivitätsdiagramme sind leistungsfähige Werkzeuge zur Visualisierung und Analyse komplexer Prozesse. Ihre Fähigkeit, sowohl Steuerfluss als auch Datenfluss darzustellen, macht sie ideal für die Geschäftsmodellierung, die Algorithmenentwicklung und die Systemanalyse. Indem Sie Best Practices befolgen – wie die Aufrechterhaltung konsistenter Abstraktionsstufen, die Verwendung von Partitionen zur Klarheit und den Beginn mit Übersichten auf hoher Ebene – können Sie Diagramme erstellen, die sowohl informativ als auch leicht verständlich sind.
Diese Diagramme helfen den Beteiligten nicht nur, die Komplexität eines Systems zu verstehen, sondern bilden auch die Grundlage für die Prozessoptimierung und Entscheidungsfindung. Mit der richtigen Herangehensweise können Aktivitätsdiagramme zu einem unverzichtbaren Werkzeug in Ihrem Modellierungstoolkit werden.
Referenz
-
Was ist ein Aktivitätsdiagramm?
- Dieser Leitfaden bietet eine Einführung in UML-Aktivitätsdiagramme, erläutert ihren Zweck und zeigt, wie sie den Ablauf von einer Aktivität zur nächsten modellieren. Außerdem hebt Visual Paradigm Community Edition als kostenloses UML-Tool zum Erstellen von Aktivitätsdiagrammen hervor.
- Mehr lesen 1
-
Wie zeichnet man ein Aktivitätsdiagramm?
- Dieser Schritt-für-Schritt-Leitfaden erklärt, wie man UML-Aktivitätsdiagramme mit Visual Paradigm erstellt. Er behandelt die Grundlagen von Aktivitätsdiagrammen, einschließlich Konkurrenz, Verzweigung, Steuerungsfluss und Objektfluss.
- Mehr lesen 2
-
Wie zeichnet man ein Aktivitätsdiagramm in UML?
- Dieser Tutorial bietet eine umfassende Anleitung zum Erstellen von UML-Aktivitätsdiagrammen mit Visual Paradigm. Er enthält detaillierte Schritte und Beispiele, um Nutzern das Verständnis des Erstellungsprozesses von Aktivitätsdiagrammen zu erleichtern.
- Mehr lesen 3
-
Tutorial zu Aktivitätsdiagrammen
- Dieser Tutorial bietet einen detaillierten Einblick in UML-Aktivitätsdiagramme, einschließlich Beispiele und Erklärungen zu zentralen Konzepten wie Anfangszuständen, Endaktionzuständen und Schwimmzellen.
- Mehr lesen 4
-
Aktivitätsdiagramm
- Dieses Handbuch erläutert die Bestandteile von UML-Aktivitätsdiagrammen, einschließlich Aktivitäten, Zustände und Übergänge. Es diskutiert außerdem die Gemeinsamkeiten zwischen Aktivitätsdiagrammen und Zustandsdiagrammen.
- Mehr lesen 5
-
Online-Tool für Aktivitätsdiagramme
- Visual Paradigm Online bietet ein benutzerfreundliches Tool zum Erstellen von UML-Aktivitätsdiagrammen. Dieses Tool ermöglicht es Nutzern, online zusammenzuarbeiten und professionelle Diagramme mit Drag-and-Drop-Funktion zu erstellen.
- Mehr lesen 6
-
Aktivitätsdiagramm – UML 2-Diagramme
- Diese Ressource bietet einen Überblick über UML-Aktivitätsdiagramme und ihre Verwendung zur Beschreibung des Steuerungsflusses in einem System, einschließlich komplexer Geschäftsregeln und Operationen.
- Mehr lesen 7
-
Aktivitätsdiagramm-Vorlagen
- Visual Paradigm Online bietet eine Vielzahl von Aktivitätsdiagramm-Vorlagen, um Benutzern beim Erstellen von UML-Diagrammen zu helfen. Diese Vorlagen können an spezifische Bedürfnisse angepasst werden.
- Mehr erfahren 8
-
SysML: Wie man Aktivitätsdiagramme verwendet, um Systemverhalten zu modellieren?
- Diese Anleitung erklärt, wie SysML-Aktivitätsdiagramme verwendet werden, um Systemverhalten zu modellieren. Sie behandelt den Fluss von Objekten durch ein Verhalten und die Umwandlung von Eingaben in Ausgaben.
- Mehr erfahren 9
-
Kostenloses Aktivitätsdiagramm-Tool
- Visual Paradigm Online bietet ein kostenloses Tool zum Erstellen von UML-Aktivitätsdiagrammen. Dieses Tool ist intuitiv und ermöglicht es Benutzern, professionelle Diagramme schnell und einfach zu erstellen.
- Mehr erfahren 10











