简介
统一建模语言(UML)是一种标准化的建模语言,由一组集成的图表组成,用于以可视化方式设计软件密集型系统。本教程将指导您使用流行的建模工具 Visual Paradigm 创建 UML 概述图。我们将涵盖关键概念、分步说明以及在软件开发中使用 UML 图表的重要性。
关键概念
什么是 UML 概述图?
UML 概述图提供了系统的高层次视图,展示主要组件及其交互关系。它常用于让利益相关者快速了解系统的架构和功能。
为什么要使用 UML 概述图?
- 清晰性:提供系统清晰且简洁的视觉表示。
- 沟通:促进利益相关者、开发人员和设计师之间的沟通。
- 文档:作为系统设计和实现的蓝图。
- 规划:有助于规划和组织开发过程。
使用 Visual Paradigm 的分步指南
步骤 1:安装 Visual Paradigm
- 下载:访问Visual Paradigm 官方网站并下载软件。
- 安装:请按照您操作系统的安装说明进行操作。
步骤 2:创建一个新项目
- 打开 Visual Paradigm:启动应用程序。
- 新建项目:转到
文件 > 新建 > 项目.
- 为您的项目命名:为您的项目输入名称,然后单击
确定.
步骤 3:创建 UML 概述图
- 选择图表类型: 在
图 菜单中选择 新建 > UML 图 > 概览图.
- 为图命名: 为您的图命名并点击
确定.
步骤 4:向图中添加元素
- 添加参与者: 拖动并放置
参与者 图标从工具栏到画布。为参与者命名(例如,客户、数据库)。
- 添加用例: 使用
用例图标以添加用例(例如,XmlParser、订单摘要)。
- 添加交互:使用箭头表示参与者与用例之间的交互。对这些交互进行标注(例如,load、getName、getOrders)。
步骤 5:定义关系
- 关联:使用实线将参与者连接到用例,以表示关联。
- 依赖:使用虚线箭头表示元素之间的依赖关系。
- 泛化:如有需要,使用空心箭头表示泛化关系。
步骤 6:自定义和格式化
- 标签和注释:添加标签和注释以提供额外上下文。
- 格式化:使用格式化工具调整颜色、字体和布局,以提高可读性。
步骤 7:保存和导出
- 保存:通过进入
文件 > 保存.
- 导出: 通过选择将图表导出为图像或PDF以供分享
文件 > 导出.
为何以及如何使用UML概览图
为何使用UML概览图?
- 简化复杂性: 将复杂系统分解为可管理的组件。
- 增强协作: 为开发人员、设计师和利益相关者提供一种通用语言。
- 改进设计: 在设计阶段早期识别潜在问题。
如何有效使用UML概览图
- 从简单开始: 从基本图表开始,逐步添加细节。
- 迭代: 随着项目的发展,定期审查并更新图表。
- 参与利益相关者: 让利益相关者参与图表的创建过程,以确保其准确性和相关性。
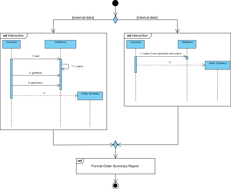
示例交互概览图
该图表是一个UML(统一建模语言)概览图,展示了使用外部和内部数据源生成订单摘要报告的过程。它提供了参与该过程的不同组件和参与者之间交互的高层次视图。让我们详细分析该图表:

组件和参与者
-
参与者:
- 客户: 代表与系统交互以启动该过程的外部实体。
- 数据库: 代表存储客户和订单信息的内部数据存储系统。
-
系统组件:
- Xml解析器: 一个负责解析XML数据的组件,在此上下文中为外部数据。
- 订单摘要: 一个生成订单摘要报告的组件。
流程
-
外部数据路径(左侧):
- 客户与……互动XmlParser.
- 该客户执行以下操作:
- 加载:加载XML数据。
- 获取名称:从XML数据中获取名称。
- 获取订单:从XML数据中获取订单详情。
- 该XmlParser处理数据并将其发送到订单摘要组件。
- 该订单摘要组件使用解析后的XML数据生成订单摘要报告。
-
内部数据路径(右侧):
- 客户与数据库.
- 该客户执行以下操作:
- 从客户和订单中选择查询数据库以选择相关的客户和订单信息。
- 该数据库将选定的数据发送到订单摘要组件。
- 该订单摘要该组件使用从数据库检索的数据生成订单摘要报告。
-
数据整合:
- 外部(XML数据)和内部(数据库数据)来源均为此提供支持订单摘要组件。
- 该订单摘要组件整合来自两个来源的数据,以格式化并生成最终的订单摘要报告。
决策节点
- 菱形表示一个决策节点,系统在此决定是使用外部数据、内部数据,还是两者结合来生成订单摘要报告。
最终输出
- 格式化订单摘要报告:最后一步,订单摘要报告在此被格式化并准备就绪以供使用。这是图示流程的最终目标。
解释
- 目的:该图展示了通过整合外部XML文件和内部数据库的数据来生成订单摘要报告的系统。
- 灵活性:该系统具有灵活性,能够处理来自不同来源的数据,并将其整合以生成一份全面的报告。
- 交互它突出了客户、数据源(XML 和数据库)以及负责处理和报告的系统组件之间的交互。
这个UML概览图有助于理解订单摘要报告生成过程的高层架构和流程,使向利益相关者和开发人员传达系统设计变得更加容易。
结论
使用Visual Paradigm创建UML概览图是一个简单的过程,可以显著提升您的软件开发工作流程。通过提供系统清晰的可视化表示,您可以改善沟通、规划以及整个项目的成功。无论您是初学者还是有经验的开发人员,掌握UML图都是一项有价值的技能,将有助于您的项目和团队协作。
UML 与交互概览图参考
- 什么是交互概览图?
对交互概览图的介绍,解释其目的以及如何提供系统内控制流的高层视图。
- 交互概览图 – UML建模工具
对交互概览图的概述,详细说明其符号表示及其与其他UML图的集成方式。
- 揭开UML中交互概览图的神秘面纱
一份全面的指南,深入探讨UML中交互概览图的组成部分及其重要性。
- UML中的交互概览图 vs 交互图 vs 活动图
对交互概览图、交互图和活动图的对比分析,突出它们的区别和应用场景。
- 如何绘制交互概览图?
使用Visual Paradigm创建交互概览图的逐步教程,包含实际示例。
- 交互概览图示例
一组示例,展示如何使用交互概览图来组织系统内交互的序列。
- 交互概览图 – Visual Paradigm社区圈
一份详细的PDF文档,讨论UML中交互概览图的组成要素及其应用。
- UML中的交互图是什么
UML中交互图的概述,解释它们在建模系统动态方面的作用。
- 交互概览图
一篇维基百科文章,提供了交互概览图的总体概述,包括其目的和组成部分。
- 序列图与交互图:有何区别以及如何创建?
一个论坛讨论,澄清了序列图与交互概览图之间的区别,并提供了创建它们的指导。
- 统一建模语言(UML)是什么?
对UML的介绍,涵盖其目的、历史以及各种图类型,包括交互概览图。
- 交互概览图符号
关于交互概览图中使用的符号的详细信息,包括符号及其含义。